| [ 索引号 ] | 115001130093092662/2025-00010 | [ 发文字号 ] | 花溪街发〔2025〕11号 |
| [ 主题分类 ] | 城乡建设、环境保护 | [ 体裁分类 ] | 公文 |
| [ 发布机构 ] | 巴南区花溪街道 | [ 有效性 ] | |
| [ 成文日期 ] | 2025-11-27 | [ 发布日期 ] | 2025-11-28 |
重庆市巴南区人民政府花溪街道办事处关于印发重庆市巴南区花溪街道突发环境事件应急预案的通知
各村(社区)、相关单位:
经街道同意,现将《重庆市巴南区花溪街道突发环境事件应急预案》印发给你们,请认真贯彻执行。
重庆市巴南区人民政府花溪街道办事处
2025年11月27日
(此件公开)
重庆市巴南区人民政府花溪街道
突发环境事件应急预案
目录
建立健全的街道突发环境事件应急机制,规范应急程序,明确职责,统筹资源,提高突发环境事件应对处置能力,保障公众生命健康和财产安全,控制污染,保护环境,维护区域环境安全与稳定,促进街道经济社会全面、协调、可持续发展。
(1)《中华人民共和国环境保护法》(2015年1月1日);
(2)《中华人民共和国水污染防治法》(2018年1月1日);
(3)《中华人民共和国大气污染防治法》(2018年10月26日);
(4)《中华人民共和国土壤污染防治法》(2019年1月1日);
(5)《中华人民共和国噪声污染防治法》(2021年12月24日);
(6)《中华人民共和国突发事件应对法》(2024年11月1日);
(7)《国家突发环境事件应急预案》(国办函〔2014〕119号);
(8)《突发环境事件应急管理办法》(环境保护部令第34号);
(9)《突发事件应急预案管理办法》(国办发〔2024〕5号);
(10)《突发环境事件信息报告办法》(环境保护部令第17号);
(11)《重庆市环境保护条例》(2025年7月31日,重庆市第六届人民代表大会常务委员会第十七次会议修改决定);
(12)《重庆市突发事件应对条例》(重庆市人民代表大会常务委员会公告〔2012〕9号);
(13)《重庆市水污染防治条例》(2020年10月1日);
(14)《重庆市大气污染防治条例》(2021年5月27日);
(15)《重庆市噪声污染防治办法》(2023年11月16日);
(16)《突发环境事件应急监测技术规范》(HJ589-2021);
(17)《企事业单位突发环境事件应急预案备案管理办法(试行)》(环发〔2015〕4号);
(18)《危险化学品安全管理条例》(2013年12月7日修订);
(19)《突发环境事件信息报告办法》(环境保护部令第17号);
(20)《突发环境事件调查处理办法》(环境保护部令第32号);
(21)《突发环境事件应急管理办法》(环境保护部令第34号);
(22)《突发环境事件应急预案管理暂行办法》(环发〔2010〕113号);
(23)《重庆市突发事件应对条例》(2012年7月1日);
(24)《重庆市突发事件预警信息发布管理办法》(渝府发〔2011〕31号);
(25)《重庆市突发事件应急预案管理实施办法》(渝府办发〔2022〕37号);
(26)《重庆市突发环境事件应急预案》(渝府办发〔2025〕112号);
(27)《重庆市巴南区突发环境事件应急预案》(巴南府办发〔2022〕7号)。
本预案适用于花溪街道行政区域内发生的突发环境事件的应对,以及花溪街道行政区域外发生的、可能影响花溪街道环境安全的突发环境事件的应对,包括:
(1)危险化学品及其它有毒有害物品在生产、经营、储存、运输、使用和废弃处置过程中引发的污染事件,包括危废泄漏污染土壤水体;废气废水超标排放导致大气、水体污染;突发爆炸、燃烧、大面积泄漏等事故引发的突发环境事件。
(2)工业生产过程中,因生产装置、污染物防治设施、设备等发生故障或意外事故造成的突发环境事件以及安全事故衍生的次生突发环境事件。
(3)自然灾害引发的有毒物质泄漏突发环境事件;农业种植、养殖导致污染农田或河流,导致的土壤板结、水体富营养化等突发环境事件。
(4)其它危及群众生命财产和环境安全的突发环境事件等。
本预案不适用于辐射类突发环境事件的应对,辐射类突发环境事件应急预案作为专项预案另行编制。
(1)坚持符合国家有关规定和要求,结合本街道实际的原则
坚持符合国家有关法律法规和应急管理工作要求,充分结合本街道实际,与突发环境事件风险情况和现有应急处置能力相适应。
(2)坚持救人第一,环境优先的原则
坚持生命至上的理念,把保障公众身体健康和生命安全作为首要任务,优先开展受伤人员救治、受威胁群众转移安置。同时,在环境事故面前,环境优于财物,最大程度降低事件对生态环境的破坏,实现人员安全与环境安全的统筹保障。
(3)坚持先期处置、防止危害扩大的原则
积极预防、及时控制、消除隐患,尽可能地避免或减少突发环境事件的发生。针对已发生的突发环境事件,早介入、早管控,提高突发环境事件防范和处理能力,避免污染范围扩大、危害程度加剧,消除或减轻环境事件造成的中长期影响。
(4)坚持快速响应、科学应对的原则
采用先进技术,充分发挥专业技术人才作用,实行科学民主决策,采用先进的应急装备和技术,增强应急能力,依法规范应急工作。确保施救方案的科学性、权威性和可操作性,坚持事故应急与事故预防的有机结合。积极开展街道安全建设,提高公众整体素质,增强街道的安全保障能力。
本预案属于环境应急综合预案(不适用于辐射类),主要包括花溪街道行政区域内可能发生的突发环境事件以及花溪街道行政区域外发生的、可能影响花溪街道环境安全的突发环境事件的应对原则、应急组织机构与职责、应急基本程序与要求,各类事件情景下的污染防控措施、责任人员与工作流程等。本预案与其他预案衔接关系如下:
(1)与辖区企业、园区和巴南区突发环境事件应急预案的衔接
突发环境事件一般会对外环境造成污染,由于权限、职责、工作范围的不同,上级预案应该在指挥、措施、程序等方面为下级预案留有“接口”,确保上下级预案有机衔接,下级预案服务于上级预案编修。
(2)与本街道突发灾难事故应急预案的衔接
在发生自然灾害、生产安全等与环保共生的突发事件时,应结合相关预案,提出协同处置措施,保障人力、技术资源等及时到位。
应急预案衔接体系见图1-1

图1-1 预案衔接体系图
本预案将突发环境事件按照严重程度,分为社会联动级(I级)、街镇级(Ⅱ级)和村社级(Ⅲ级)三个级别。
凡符合下列情形之一的,为社会联动级突发环境事件:
(1)因环境污染造成跨街镇级行政区域纠纷,引起一般及以上群体影响的;
(2)因环境污染造成区域生态功能部分丧失或国家重点保护的动植物物种受到破坏的;
(3)因环境污染造成乡镇集中式饮用水水源地取水中断的;
(4)其他突然发生、事态较为复杂,对辖区或辖区外一定区域内的公共安全、政治稳定和社会经济秩序造成一定危害或威胁,已经或可能造成较大人员伤亡、较大财产损失或生态环境破坏,需要调度外部力量和资源进行处置的紧急事件。
发生在本辖区,且事故影响范围不会波及到周边街镇,需要调动全街镇的力量和资源进行处置的环境污染事件。
发生在本辖区,事故影响范围不大,只需调动村(社区)的力量和资源即可进行处置的环境污染事件。
花溪街道环境保护目标主要为居住区、医疗卫生单位、文化教育单位和行政机关单位,主要的水环境保护目标为新大江水厂水源地,需做好环境风险源管控。环境风险源分为移动环境风险源和固定环境风险源两类。
移动环境风险源:危化品在运输过程中具有泄漏或是爆炸的风险,具有较大的危险性,属于移动危险源。花溪街道境内公路有内环快速路、红光大道、龙州大道、渝南大道、巴滨路、融汇大道。境内危化品运输为公路运输,无水路运输。花溪街道境内涉及1处天然气长输管道,该管道为过境天然气管道,主体环境责任风险由业主江北气矿运销部负责。据调查,输送天然气经过了脱硫处理,环境污染风险较小。
固定环境风险源:本街道涉及的固定风险源仅有工业企业、加油加气站两类,不涉及其他类型固定风险源。
花溪街道辖区内环境风险源企业如下表所示
表2-1辖区内环境风险源企业一览表
|
序号 |
企业名称 |
风险物质种类 |
风险等级 |
|
1 |
重庆鼎星渗氮表面处理有限公司 |
液氨、汽油、柴油、含油污泥 |
一般 |
|
2 |
重庆锦晖陶瓷有限公司 |
封面油、调墨油、颜料、清洗剂、 废机油 |
一般 |
|
3 |
重庆芸峰药业有限公司 |
乙醇、实验室废液 |
一般 |
|
4 |
重庆吉力芸峰实业(集团)有限公司 |
聚酰胺酰亚胺树脂漆、聚酯亚胺漆、稀释剂、120#溶剂油、粘接胶、废油漆桶、废切削液、废机油、废活性炭 |
一般 |
|
5 |
中国石化销售股份有限公司重庆石油分公司岔路口加油加气站 |
汽油、柴油、天然气 |
一般 |
|
6 |
重庆壳牌能源有限公司渝南大道加油站 |
汽油、柴油 |
一般 |
|
7 |
重庆公路运输(集团)有限公司红光加油站 |
汽油、柴油 |
一般 |
|
8 |
中国石油天然气股份有限公司重庆巴南销售分公司小泉加油站 |
汽油、柴油 |
一般 |
|
9 |
中国石油天然气股份有限公司重庆巴南销售分公司土桥加油站 |
汽油、柴油 |
一般 |
|
10 |
重庆清元商贸有限公司九公里加油加气站 |
汽油、柴油、天然气、压缩机油、高浓度含油废水、废矿物油 |
一般 |
|
11 |
中国石化销售股份有限公司重庆是有分公司巴龙路加油 |
汽油、柴油 |
一般 |
花溪街道在巴南区突发环境事件应急预案的指导下,设立花溪街道突发环境事件应急指挥部,并下设综合协调组、现场处置组、应急监测组、警戒疏散组、后勤保障组、舆论引导组和医疗救护组7个工作小组,共同进行突发环境事件的应对工作。花溪街道突发环境事件日常管理工作由城乡环境岗(生态环境)负责。
应急指挥部成员单位包括:综合事务岗、经济发展岗、民生服务岗、社区事务岗、平安建设岗、规划建设岗、财政管理岗、安全应急岗、综合执法岗、城乡环境岗、26个(社区)、派出所、交通执法大队等有关负责人和相关领域专家。

花溪街道应急组织机构情况见图2-1。

图2-1 应急组织机构结构图
(1)应急指挥部。掌握事件信息,全面统筹应对事件,决定启动相关预案或采取措施,组织、协调、指挥应急处置工作;负责指挥、调度有关队伍、专家、物资、装备;实时研判事件发展态势,根据监测数据与处置进展调整应对策略;向街道、区政府报告突发环境事件情况和应对情况,传达贯彻执行街道、区政府有关指示、命令。
(2)综合协调组。负责事件现场相关信息的收集、汇总、处理,组织编制环境事件报告;及时向上级主管部门和区政府报送信息,协调环境应急处置力量;依照有关规定开展事件调查,提出处理意见,总结经验教训;对环境突发事件应对工作开展评估;传达应急指挥部指令,完成应急指挥部交办的其他任务。
(3)现场处置组。及时赶赴现场,负责指导、协调事发地责任部门对现场污染情况进行快速有效控制处理;监督事件责任单位落实处置方案提出的各项措施,封堵污染源,拦截扩散污染物,清除现场污染物,消除污染危害;完成应急指挥部交办的其他任务。
(4)应急监测组。组织专家会商,联系外部监测单位及时赶赴现场,制订监测方案,实施水、大气、土壤等环境指标监测,实施分析监测数据,判断污染浓度、扩散速度、影响范围等信息,为调整应急处置措施提供数据支撑;编写监测快报报告综合协调组、现场处置组;依据监测结果对污染区域的隔离与解禁、人员撤离与返回等决策提出建议;完成应急指挥部交办的其他任务。
(5)警戒疏散组。负责设置事故现场警戒区,禁止无关人员进入现场,负责事故现场交通管制和疏导,组织人员有序疏散,保护现场财产安全,维护现场秩序,确保抢险救护工作顺利开展。
(6)后勤保障组。负责应急处置的物资与后勤支撑,保障抢险救援及事故调查人员的生活,保障现场抢险的电力、通讯、水、气供应;提前筹备并调运防护装备,准备抢险物资;负责应急仪器设备及其他物资的管理,确保随时启用;协调车辆保障人员运输运转各类物资;完成应急指挥部交办的其他任务。
(7)舆论引导组。按照及时主动、正确引导、严格把关原则,经应急指挥部审核同意,及时按规定统筹信息发布,回应社会关切;监控、引导社会舆情,对不实谣言及时澄清,维护社会稳定。
(8)医疗救护组。负责组派医疗卫生救援专家与应急队伍,设置临时医疗点,调集医疗、防疫器械和药品,开展受伤(中毒)人员救治和卫生防疫等紧急医学救援工作;负责对受伤人员进行现场急救、转运救治重伤人员,并提供医疗救治中必要的技术支持。
应急组织机构小组职责分工见附件3。
花溪街道建立健全环境管理制度,增强应急基础能力,配备有相应的应急队伍和设施设备;定期巡查有关企事业单位,进行风险防范教育宣传,对存在的安全隐患提出整改意见,落实整改措施;组织开展突发环境事件应急处置演练工作。
督促村(社区)定期组织巡逻,加强风险源监管,检查设备运行状况。督促企业发挥环境安全主体责任,监督辖区企业严格落实环境风险防控措施,做好突发环境风险识别、登记、评估和防控工作,建立环境风险物质使用台账、档案。针对辖区内企业环境风险单元及附近区域设置视频监控,配备应急装置并定期检查维护。加强危化品运输风险管理,运输前运输企业要委托专业人员进行预防性安全风险识别以及运输路线规划,运输规程中要加强车辆监控,制定全面的应急事故响应机制。
可以预警的突发环境事件,按照事件发生的可能性大小、紧急程度和可能造成的危害轻重程度,分为Ⅲ级、Ⅱ级和Ⅰ级,依次用黄色、橙色和红色表示,Ⅰ级为最高等级。根据事态的发展情况,预警可以升级、降级或解除。根据收集到的信息对突发环境事件进行预判,并启动相应预警。
预计可能发生的突发环境事件危害不严重,仅调动村(社区)的力量即可进行处置,事件不会造成人员伤亡和较大经济损失的,启动Ⅲ级(黄色)预警。
情况比较紧急,可能发生或引发街镇级(Ⅱ级)突发环境事件的;事件已经发生,影响范围可能会扩大,造成跨区域环境污染的;污染物可能入河流(水库)的;环境污染可能导致人员死亡、中毒,需疏散、转移周边群众的;可能造成较大直接经济损失的,启动Ⅱ级(橙色)预警。
情况紧急,可能发生或引发社会联动级(I级)突发环境事件的;事件已经发生,影响范围可能进一步扩大,造成跨地界环境污染的;已出现人员伤亡的;需进一步扩大疏散、转移周边居民范围的;大量污染物已入河流(水库)的;污染物可能流入饮用水水源地的;重金属污染、危险化学品、危险废物突发环境事件发生在风景名胜区或居民聚集区、医院、学校等敏感区域的;可能造成严重直接经济损失的,启动Ⅰ级(红色)预警。
预警级别标准生态环境部或市生态环境局另有规定的,从其规定。
当出现事件征兆,辖区内有可能发生突发环境污染事件、收到上级有关部门发布的预警信息、与本街道相关联的地区发生突发性环境污染事件,并可能对本街道环境或公共安全等产生影响等情况时,应当由应急指挥部应及时组织风险评估,根据预测的危害程度、紧急程度和发展势态,启动预警。
预警方式主要是通过广播、电视、报刊、通信、信息网络、警报器、宣传车或组织人员逐户通知,同时联动社区网格员对特殊群体以及学校等特殊场所点对点针对性告知。预警信息需要简明扼要,涵盖可能发生的环境事件的类型、地点、污染源、主要污染物质、可能受影响面积及程度、潜在危害等情况,并同步告知应急咨询电话,确保信息全面,有效引导公众科学应对。
橙色和黄色预警信息由街道应急指挥部发布和解除,红色预警由街道应急指挥部向上级政府报告,上级政府应急指挥机构进行发布和解除。同时,发布前需核实突发环境事件待公布信息准确性,提供咨询电话,维护社会稳定。
预警信息制作发布单位要密切关注事件进展情况,依据事态变化情况和专家组提出的预警建议,适时调整预警级别,并将调整结果及时通报各相关办公室(中心)、站所。

图3-1 预警信息发布流程图
在确认进入预警状态之后,可视情况采取以下措施:
(1)组织有关机构、专业技术人员及专家进行研判,预估事件可能的影响范围和危害程度,视情况启动应急响应程序。
(2)指令各应急小组进入应急状态,全体到岗集结,实时掌握并报告事态进展情况。
(3)赶赴现场先期开展应急监测、调查处置,设置警戒区域,采取措施防止次生、衍生污染事件的发生。
(4)及时向区生态环境局及相关上级部门报告事件发展情况,实时掌握污染动态。
(5)调配应急处置所需物资和设备,做好应急处置的保障工作。
(6)必要时,及时通过媒体向公众发布信息,加强舆情监测、引导和应对工作。
突发环境事件发生后,涉事村居、企业或生产经营者应当立即向应急办公室(电话:023-62858685)报告事态发展情况和先期处置情况。应急办公室接报后要立即核实情况,视情况向党工委、政府领导及相关部门报告,或向区生态环境局上报。有关企业或生产经营者也可通过环保举报热线12345或区生态环境局值班电话023-89888606向区生态环境局直接报告。
初判为较大及以上突发环境事件、或可能(已经)引发大规模群体性事件、或可能造成重大影响的,各村居和生态环境岗等部门要采取一切措施尽快掌握情况,15分钟报街道应急指挥部,由街道第一时间向区政府电话报告、60分钟内向区政府书面报告,并同时向区生态环境局报告。
信息报告内容应包含:突发环境事件可能或已经发生的时间、地点、事故设备名称、事故类别;可能或已经造成的污染影响、人员伤亡和财产损失、潜在危险、危害程度及发展趋势的初步评估等情况;先期采取的应急处置措施及事故控制情;事故发生原因初步分析判断;报告人姓名、报警电话号码。
信息续报是在初报的基础上,报告有关处置进展情况。对首报时要素不齐全或事件衍生出新情况、处置工作有新进展的,要及时续报,每天不少于1次。在初报基础上,报告有关监测数据、发生原因、过程、进展情况、趋势分析、危害程度以及采取的措施、效果等情况,并附应急监测快报、监测点位分布图、污染分布及变化趋势图等资料。应急处置工作结束后1个工作日内要终报,包括措施、过程、结果,潜在或间接危害及损失、社会影响、处理后的遗留问题等。
突发环境事件的报告分为初报和续报。初报在发现或者得知突发环境事件后首次上报。信息续报是在初报的基础上,报告有关处置进展情况。对首报时要素不齐全或事件衍生出新情况、处置工作有新进展的,要及时续报,每天不少于1次。在初报基础上,报告有关监测数据、发生原因、过程、进展情况、趋势分析、危害程度以及采取的措施、效果等情况,并附应急监测快报、监测点位分布图、污染分布及变化趋势图等资料。应急处置工作结束后1个工作日内要终报,包括措施、过程、结果,潜在或间接危害及损失、社会影响、处理后的遗留问题等。当突发环境事件已经或者可能波及到辖区单位或居民的,应急指挥部总指挥应及时向周边可能受影响的单位、居民进行通报。
突发环境事件应急处置实行“分级管理、分级响应、属地管理”为主的原则。根据事件的影响范围和可控性,原则上将应急响应设定为Ⅲ级响应、Ⅱ级响应和Ⅰ级响应三个等级。
预计可能发生的突发环境事件危害不严重,仅调动村(社区)或企业自身的力量即可进行处置,事件不会造成人员伤亡和较大经济损失的,启动Ⅲ级响应;预计可能发生的突发环境事件危害重大,情况比较紧急。可能发生或引发街镇级(Ⅱ级)突发环境事件的,启动Ⅱ级响应;预计可能发生的突发环境事件危害特别重大,情况紧急。可能发生或引发社会联动级(I级)突发环境事件的,启动Ⅰ级响应。
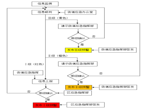
一旦发现紧急情况,经现场确认为突发环境事件,立即启动应急响应,确定响应级别,启动响应程序。应急响应基本流程一般包括信息收集和研判、预警、信息报告与通报、事态研判、应急监测、污染源排查与处置、应急处置、物资调集及应急设施启用、舆情监测与信息发布、响应终止等工作内容。响应程序见图4-1。

图4-1 应急响应基本流程图
4.2应急措施
发生环境事件发生后,涉事村居、企业或其他生产经营者需第一时间启动先期处置,通告周边受威胁人员、控制污染源等方式遏制事态扩大。街道和事发单位应当迅速明确指挥机构,立即组织力量开展应急处置工作,保护人员生命安全,减少和消除污染。
应急小组需先通过现场勘察、数据采集明确污染类型与扩散态势,向应急指挥部提出科学的污染处置方案,对事故影响范围内的污染物进行处理处置,以减少环境污染。
当发生突发环境事件时,涉事企业事业单位或其他生产经营者作为首要责任主体,需立即采取关闭生产设备、停产停工、封堵排污口或泄漏点等措施,切断或控制污染源传播路径,防止污染蔓延扩散。街道应急指挥部组织应急队伍赶赴现场,协同企业和村(社区)工作人员处理污染物,做好有毒有害物质和消防废水、废液等的收集、清理和安全处置工作。采取隔离、吸附、打捞、氧化还原、中和、沉淀、消毒、去污洗消、临时收贮、微生物消解、调水稀释、转移异地处置、临时改造污染处置工艺或临时建设污染处置工程等方法处置污染物。
配合区生态环境局,根据不同类型的污染事故,采取针对性的应急处理措施:涉及大气污染事故的,现场调查或查取事故发生污染数据,追踪污染气体扩散途径和范围,科学设立警戒线,在确认泄漏源可控后,采用雾炮车、高压水枪喷洒水雾,稀释空气中有毒有害气体浓度,若为挥发性强、扩散速度快的污染物,需布设水幕装置形成 “隔离带”,拦截污染气团进一步扩散,引导周边群众向上风侧转移,减少吸入风险;涉及水污染事故的,明确污染扩散可能影响的区域,对造成水污染的液体物质采取挖坑收集、挖沟引流、筑坝拦截等方法阻止污染物进入水体,对进入水体的污染物采取吸收(吸附)、中和、拦截、导流、疏浚、转移等方法处置,同时安排人员对污染水体下游进行实时监测,动态调整拦截措施;当涉事企业事业单位或其他生产经营者不明时,相关职能部门配合开展污染来源调查,查明涉事单位,确定污染物种类和污染范围,切断污染源。
根据突发环境事件事发地及影响区域气象、地理环境和人员密集度等情况,设立现场警戒区、交通管制区和重点防护区,确定受威胁人员疏散方式和途径,有组织、有秩序地及时疏散转移受威胁人员和可能受影响地区的居民,确保生命健康安全,并妥善做好转移人员安置工作。
迅速组织街道医疗资源和力量,选择有利地形设置急救点;做好自身及伤病员的个体防护,对受伤人员开展初步救护,同时判断伤情严重程度,做好标记,防止继发性损害。根据需要及时、安全将重症伤员转运到有条件的医疗机构加强救治。开展受污染人员的去污洗消工作,采取保护公众健康措施。视情况增派医疗卫生专家和卫生应急队伍、调配急需医药物资,做好受影响人员的心理援助。跟踪后续伤者医疗情况,定期与医院、伤者家属沟通,了解救治进展。
突发环境事件发生后需按照应急响应指令启动应急监测预案,配合区应急监测进行应急监测;当突发环境事件已排除、污染物质已降至规定限值内、所造成的危害基本消除时,由启动响应的应急组织指挥机构终止应急响应,同时终止应急监测。
密切关注受影响地区市场供应情况及社会反映,加强对重要生活必需品等商品的市场监管和调控。禁止或限制受污染食品、饮用水的生产、加工、流通和食用,防范因突发环境事件引发中毒事件等。
坚守“及时、准确、公开、透明”的原则,借助电视、广播、报纸、网络等多种途径,运用微博、微信、移动客户端等新媒体平台,向社会发布突发环境事件有关信息,明确事件原因、损害程度、影响范围、应对措施、需要公众配合采取的措施、公众防范常识和事件调查处理进展情况等信息,回应社会关切,澄清不实信息,正确引导社会舆论。同时,注意舆情形势,及时处置不实谣言,为事件处置营造稳定舆论环境。
根据区应急指挥部的指令,由街道、村(社区)、派出所协同合作,筑牢社会稳定防线。加强受影响区社会治安管理,严查造谣传谣、哄抢物资等违法行为;加强转移人员安置点、救灾物资存放点等重点地区治安管控;快速响应群众合理诉求,避免负面情绪积聚,做好矛盾纠纷化解和法律服务工作,防止出现群体性事件,维护社会稳定。
当事件现场得到控制,事件造成的危害已被彻底清除,不会产生次生危害,环境污染已经得到有效的控制,事件现场的各种专业应急处置行动已无继续的必要时。应当由应急指挥部宣布终止应急响应,应急人员接到应急状态解除通知后,清理好应急物资,撤离事件现场。
突发环境事件发生后,需根据事件类型划定现场保护范围,设置警示标识,明确保护期限,任何单位和个人不得随意破坏现场,对现场必须加以保护。以便于现场处置组和综合协调组对现场进行摄像、拍照等取证分析,开展事件原因调查。
配合区级主管部门开展损害评估,组织力量全面开展损失核定、征用物资补偿、补充或更换消防设施和防毒面具等;各小组迅速采取得力措施,对事件现场进行清理,排除事件隐患,防止二次事件的发生,救助人员,开展现场清消净化、污染控制和环境恢复等工作,消除事件所带来的影响,恢复正常的生产秩序。
对现场残留污染物及处置过程中产生的废弃物,按类型分类收集。一般污染物(如事件处置过程中产生的废水),应经过处理合格后再进行排放。危险废物应装入密封、防渗漏容器,集中收集,并送具有资质的处理单位统一处置。
街道相关部门根据评估结果,对突发环境事件的受灾群众根据困难程度提供帮扶,组织补助、补偿、抚慰、抚恤、安置等工作。
(1)组织开展事件调查。应急终止后,应配合区级主管部门开展事件调查,查明事件原因、责任单位及责任人、事件损失等信息,形成调查报告。
(2)向上级事故调查组的汇报。综合协调组要做好突发环境事件的勘查和取证工作,及时掌握有关情况,如实向上级事故调查组汇报,提供相关调查取证资料,并按照上级调查组的要求,继续组织开展事故的调查取证工作。
(3)向有关部门的通报。突发环境事件的调查结果应及时向有关部门通报,并责成有关部门,对事故作进一步调查,追究有关责任人的失职、渎职责任。
(4)向新闻单位的通报。突发环境事件调查核实后,事故调查责任部门应按照及时主动、准确把握、正确引导、讲究方式、注重效果、遵守纪律、严格把关的原则,报应急指挥部审核同意后,由指定的新闻发言人向媒体发布有关情况。
突发环境事件善后处置工作结束后,由应急指挥部牵头,搜集事件中各单位、村(社区)、涉事企业的处置工作情况及存在的问题,分析总结应急处置经验教训,对抢险过程和应急处置能力进行评估,提出改进应急处置工作的建议,及时调整应急措施,修订完善应急处置预案。
为了确保快速、有序和有效的应急反应能力,应急相关人员应认真学习本预案内容,明确在现场应急所担负的责任和义务;对涉及的企业必须督促开展应急培训,熟悉操作中的使用危险物的特性,可能产生的各种紧急事故及应对措施。
突发环境事件应急培训对象主要包括:街道应急办公室成员、街道各岗位负责人、村(社区)工作人员及应急志愿队、辖区各企业工作人员。
培训内容含基础理论和专业技能两部分,主要培训项目如下:
(1)防泄漏、防中毒事件所应遵守的注意事项以及灾害发生初期的处理措施;
(2)各类危险化学品的性能、物理化学特性、对健康的危害、风险识别;
(3)个体防护设备、器具等的使用方法、安全用电知识;
(4)突发环境事件发生时的报警方法和程序要求、人员疏散及救护方法;
(5)现场抢救的基本知识和注意事项。
由应急办公室通过线下宣传和线上宣传相结合的方式,向周边社区和居民及相关方进行风险告知和宣传安全应急常识(如事件发生时的报警信号、疏散、逃生知识),引导周边人员在本单位发生泄漏等紧急情况下的撤离。宣传内容如下:
(1)基本个人防护知识;
(2)自救与互救的基本知识;
(3)事故警报与通知的办法;
(4)灭火器的使用以及灭火步骤训练;
(5)了解风险物质及风险单元的基本情况;
定期组织应急演练,演练前应明确主题、目的、时间、地点、流程等内容,制定方案;对场地进行检查,清除障碍物、设置警示标识,做好安全保障;参与人员按要求参加演练,不得无故缺席;组织人对演练进行评价,发现问题并提出相应的解决措施;安排人做好演练文字记录、图片音像资料的保存;及时对预案进行修订完善。
街道应急岗组织开展应急演练,城乡环境岗(生态环境)配合应急岗开展突发环境事件应急演练。企业根据本应急预案要求,对生产环节过程中容易发生环境安全事故的环节应开展应急演练,村(社区)按照应急岗要求开展应急演练。
演练内容如下:
(1)通信联络、通知、报告程序演练。
(2)人员集中清点、应急器材、物资到位演练。
(3)各应急小组迅速就位演练。
(4)各小组相互配合协调作战演练等。
参演人员:对演练情景或模拟事件做出真实情景响应行动的人员,主要有应急组成员、村(社区)工作人员、志愿者等。主要负责救助伤员或被困人员;保护财产和公众健康;管理各类应急资源;与其他应急人员协同处理重大事件或紧急事件。
控制人员:即控制演练进度时间统筹协调的人员。主要负责确保演练项目得到充分进行,以利评价、确保演练任务量和挑战性;确保演练进度;解答参演人员的疑问和问题;保障演练过程安全。
模拟人员:扮演、代替某些应急组织和服务部门,或模拟紧急事件、事态发展的人员。主要负责扮演、替代与应急指挥中心、现场应急指挥相互作用的机构或服务部门;模拟事件的发生过程(如释放烟雾、模拟气象条件、模拟泄漏等);模拟受害或受影响人员。
评价人员:观察演练进展情况并予以记录的人员。主要负责观察参演人员的应急行动,并观察演练结果;协助控制人员确保演练计划进行。
观摩人员:来自有关部门、外部机构以及旁观演练过程的观众。
6.2.4演练总结
每一次演练结束,评估人员现场反馈初步评估意见,组织相关人员对整个演练过程进行全面正确的分析、评价、总结,说明演练中的亮点。针对演练过程中出现的问题和需要改进的内容对照预案及时进行修改、补充,完善应急预案。
往年突发环境事件应急演练图片资料见附件13。
演练评价内容:
(1)对演练准备情况的评价。
(2)通过演练发现存在的主要问题。
(3)对预案有关程序、内容的建议和改进意见。
(4)对演练、防护器具、应急处置设施等方面的改进意见。
(5)全面评价演练整个过程,是否达到预期目的和要求。
保持应急期间的电话、电信、网络等线路和设备的畅通,梳理街道各部门、村(社区)、重点企业应急联系人清单,明确 24 小时值守电话及工作微信群等多渠道联系方式,各应急小组组长及组员的电话必须24h开机,禁止随意更换电话号码,若特殊情况下电话号码需发生变更,必须在变更之日起48小时内向应急办公室报告,应急办公室必须在24小时内向各成员和部门发布变更通知。
现场命令和信息由综合协调组负责传达。
(1)组建应急队伍,分为综合协调组、现场处置组、应急监测组、警戒疏散组、后勤保障组、舆论引导组和医疗救护组。配合区应急专家队伍和村(社区)应急志愿队,承担人员疏散引导、安置点管理、现场秩序维护等基础工作。完善队伍管理机制,统一登记应急队队员信息,通过不断加强对应急队伍的业务培训和应急演练,以提高队伍素质,在发生突发环境事件时须迅速投入应急工作。
(2)当街道的处置力量无法对事件进行有效控制时,应由应急指挥部向区生态环境局等联系,请求援助,同时应说明事件性质、事态大小、危险化学品有关理化性质、所需增援的救护器材及人员接应方式等。
物资、装备由专人负责购置及保管,各处存放的应急设施(备)和物资日常必须处于应急状态,禁止挪作他用。
设立突发环境事件应急专项资金,加强应急资金管理,确保应急资金专款专用。
应急响应时,做好车辆调度管理,合理利用街道办事处及涉事单位车辆,保证及时调运应急人员、处置人员装备及物资。调集的各类交通运输工具均应保证性能完好,并处于紧急待命状态;驾驶员应作好抢险运输准备,尽快了解事故情况及相应环境风险物质性质,熟悉运输线路,采取相应防护准备措施,随时接受调配。
充分利用本单位现有技术人才资源和设备设施资源,在应急状态下提供技术支持。
在应急响应状态下,可请求巴南区生态环境局、气象局、卫生局等部门为应急决策和响应行动提供所需的环境监测、风速风向、医疗救助等数据和技术支持。
本预案原则上每三年修订一次,但随着应急救援相关法律法规的制定、修改和完善,部门职责或应急资源发生变化,或者应急过程中发现存在的问题和出现新的情况,应及时修订完善本预案。有下列情形之一的,应及时进行修订:
(1)面临的环境风险发生重大变化,需要重新进行环境风险评估的;
(2)应急管理组织指挥体系与职责发生重大变化的;
(3)环境应急监测预警及报告机制、应对流程和措施、应急保障措施发生重大变化的;
(4)重要应急资源发生重大变化的;
(5)在突发事件实际应对和应急演练中发现问题,需要对环境应急预案作出重大调整的;
(6)其他需要修订的情况。
本预案经组织专家评审通过后,报重庆市巴南区生态环境局备案。
本应急预案经花溪街道办事处批准发布后开始实施。
附件2:花溪街道可调配的企业主要应急物资统计
附件3:花溪街道环境应急处置组织机构表
附件4:花溪街道外部救援单位一览表
附件5:环境风险受体联系方式
附件6:辖区风险企业通讯录
附件7:花溪街道应急疏散路线图
附件8:部分危险物质的危险特性表
附件9:突发环境事件报告表
附件10:主要环境风险物质污染应急处置方案
附件11:突发环境事件监测机构联系表
附件12花溪街道行政区域图
附件13突发环境事件应急演练图片资料
附件1
花溪街道辖区风险企业应急物资统计情况
表1 重庆鼎星渗氮表面处理有限公司应急物资
|
名称 |
数量 |
有效期 |
存放位置 |
联系人 |
联系电话 |
|
干粉灭火器 |
60具 |
随坏随更 |
车间 |
胡建辉 |
15023217976 |
|
泡沫灭火器 |
30具 |
随坏随更 |
车间 | ||
|
不锈钢水剂灭火器 |
10具 |
随坏随更 |
车间 | ||
|
氨气应急处理包 |
5个 |
随坏随更 |
车间 | ||
|
防毒面具 |
10个 |
随坏随更 |
车间、办公室 | ||
|
防护服 |
2套 |
随坏随更 |
车间 | ||
|
安全锤 |
5把 |
随坏随更 |
车间 | ||
|
氨气检测报警器 |
3套 |
随坏随更 |
车间 | ||
|
新型充电报警电筒 |
5只 |
随坏随更 |
车间、办公室 | ||
|
室内消火栓 |
1个 |
随坏随更 |
车间 | ||
|
洗眼器 |
1个 |
随坏随更 |
车间 | ||
|
手持扩音器 |
2个 |
随坏随更 |
车间、办公室 | ||
|
各类警示牌 |
100个 |
随坏随更 |
车间、办公室 | ||
|
风向标 |
1个 |
随坏随更 |
厂区最高处 | ||
|
医用酒精 |
3瓶 |
随坏随更 |
办公室 | ||
|
创可贴 |
3盒 |
随坏随更 |
办公室 | ||
|
水泵 |
1台 |
随坏随更 |
库房 | ||
|
橡胶手套 |
5双 |
随坏随更 |
库房 | ||
|
警示带 |
1卷 |
随坏随更 |
库房 | ||
|
粘贴式堵漏工具 |
1套 |
随坏随更 |
库房 | ||
|
筒靴 |
3双 |
随坏随更 |
库房 | ||
|
消防铲 |
2把 |
随坏随更 |
库房 | ||
|
防火防毒服 |
3件 |
随坏随更 |
库房 | ||
|
消防沙 |
500公斤 |
/ |
库房 | ||
|
沙袋 |
20个 |
/ |
库房 | ||
|
烫伤膏 |
2支 |
随坏随更 |
办公室 | ||
|
安全绳 |
3套 |
随坏随更 |
库房 | ||
|
正压式呼吸器 |
3个 |
随坏随更 |
库房 |
表2 重庆锦晖陶瓷有限公司应急物资
|
序号 |
部门(部位) |
物资名称 |
型号 |
数量 |
责任人 |
职位 |
|
环境应急物资 | ||||||
|
1 |
劳保库房 |
口罩 |
/ |
80 个 |
刘元红 |
库管 |
|
防毒面具 |
/ |
5 个 | ||||
|
手套 |
/ |
20 双 | ||||
|
棉纱 |
/ |
1 吨 | ||||
|
收集桶 |
/ |
若干 | ||||
|
消防应急物资 | ||||||
|
1 |
办公楼 |
应急疏散引导箱 |
/ |
5 |
李元庆 |
消防安全专员 |
|
干粉灭火器 |
WFZ/ABC4 |
8 | ||||
|
手动报警装置 |
/ |
1 | ||||
|
应急照明灯 |
/ |
3 | ||||
|
应急药箱 |
/ |
2 | ||||
|
2 |
劳保库房 |
干粉灭火器 |
WFZ/ABC4 |
2 |
刘元红 |
库管 |
|
3 |
低值易耗品库房 |
干粉灭火器 |
WFZ/ABC4 |
4 |
刘元红 |
库管 |
|
消火栓 |
/ |
2 | ||||
|
应急照明灯 |
/ |
2 | ||||
|
应急疏散引导箱 |
/ |
2 | ||||
|
4 |
成品库房 |
干粉灭火器 |
WFZ/ABC4 |
4 |
李俭真 |
成品库管 |
|
消火栓 |
SG24A65-J |
3 | ||||
|
5 |
配电室 |
二氧化碳灭火器 |
WFZ/ABC4 |
4 |
斯泽勋 |
机电车间主任 |
|
应急照明灯 |
/ |
1 | ||||
|
6 |
钳工房 |
干粉灭火器 |
WFZ/ABC4 |
4 |
斯泽勋 |
机电车间主任 |
|
7 |
原料车间 |
消火栓 |
/ |
2 |
李昌利 |
原料车间主任 |
|
应急照明灯 |
/ |
2 | ||||
|
干粉灭火器 |
WFZ/ABC4 |
6 | ||||
|
8 |
模具车间 |
消火栓 |
/ |
4 |
胡迪东 |
模具车间主任 |
|
应急照明灯 |
/ |
4 | ||||
表3 重庆芸峰药业有限公司应急物资
|
序号 |
部门 |
物资名称 |
型号 |
数量 |
保管人 |
过期时间 |
|
1 |
办公楼 |
消火栓 |
SG24A65-J |
8 |
王浪 |
/ |
|
干粉灭火器 |
WFZ/ABC4 |
22 |
随坏随更 | |||
|
应急照明灯 |
LT-ZFZD-E3WA |
10 |
/ | |||
|
应急疏散引导箱 |
/ |
2 |
/ | |||
|
应急广播 |
/ |
4 |
/ | |||
|
应急药箱 |
/ |
2 |
/ | |||
|
2 |
乙醇储存间 |
干粉灭火器 |
WFZ/ABC4 |
12 |
夏虹 |
随坏随更 |
|
消火栓 |
SG24A65-J |
4 |
/ | |||
|
消防沙 |
/ |
1 |
/ | |||
|
消防桶 |
/ |
2 |
/ | |||
|
备用罐 |
5m3 |
1 |
/ | |||
|
空桶 |
1000L |
2 |
/ | |||
|
3 |
成品库房 |
干粉灭火器 |
WFZ/ABC4 |
7 |
夏虹 |
随坏随更 |
|
消火栓 |
SG24A65-J |
2 |
/ | |||
|
4 |
配电室 |
二氧化碳灭火器 |
MT/3 |
2 |
陈顶贵 |
随坏随更 |
|
5 |
锅炉房 |
干粉灭火器 |
25kg |
1 |
陈顶贵 |
随坏随更 |
|
干粉灭火器 |
WFZ/ABC4 |
2 |
随坏随更 | |||
|
6 |
工程设备部 |
干粉灭火器 |
WFZ/ABC4 |
1 |
陈顶贵 |
随坏随更 |
|
机修工具 |
/ |
2 |
/ | |||
|
7 |
口服液车间 |
消火栓 |
SG24A65-J |
10 |
丁一嵘 |
随坏随更 |
|
应急照明灯 |
LT-ZFZD-E3WA |
8 |
/ | |||
|
干粉灭火器 |
WFZ/ABC4 |
28 |
随坏随更 | |||
|
8 |
固体制剂车间 |
消火栓 |
SG24A65-J |
3 |
丁一嵘 |
/ |
|
应急照明灯 |
LT-ZFZD-E3WA |
8 |
/ | |||
|
干粉灭火器 |
WFZ/ABC4 |
9 |
随坏随更 | |||
|
9 |
提取车间 |
消火栓 |
SG24A65-J |
4 |
丁一嵘 |
/ |
|
应急照明灯 |
LT-ZFZD-E3WA |
2 |
/ | |||
|
干粉灭火器 |
WFZ/ABC4 |
20 |
随坏随更 | |||
|
应急照明灯 |
LT-ZFZD-E3WA |
2 |
/ | |||
|
10 |
实验室 |
干粉灭火器 |
WFZ/ABC4 |
6 |
蒲海 |
随坏随更 |
|
应急照明灯 |
LT-ZFZD-E3WA |
2 |
/ | |||
|
11 |
危废暂存间 |
干粉灭火器 |
WFZ/ABC4 |
2 |
李悦 |
随坏随更 |
|
空桶 |
100L |
2 |
/ | |||
|
12 |
废水处理站 |
常用机修工具 |
/ |
1 |
陈顶贵 |
/ |
|
13 |
粉碎车间 |
备用滤袋 |
/ |
5 |
简杨 |
/ |
|
常用机修工具 |
/ |
1 |
/ |
表4 重庆吉力芸峰实业(集团)有限公司应急物资
|
序号 |
部位 |
物资名称 |
型号 |
数量 |
责任人 |
过期时间 |
|
1 |
办公楼 |
消火栓 |
SN65 型 |
14 |
夏项华 |
/ |
|
干粉灭火器 |
MFZL8/ABC |
12 |
随坏随更 | |||
|
应急照明灯 |
YQ-ZFZD-E1W-2C1 |
6 |
/ | |||
|
应急疏散引导箱 |
/ |
1 |
/ | |||
|
2 |
磁电机车间 |
防火门 |
/ |
4 |
向明田 |
/ |
|
干粉灭火器 |
MFZL8/ABC |
86 |
随坏随更 | |||
|
应急照明灯 |
YQ-ZFZD-E1W-2C1 |
19 |
/ | |||
|
消火栓 |
SN65 型 |
12 |
/ | |||
|
应急药箱 |
/ |
1 |
/ | |||
|
3 |
起动电机车间 |
应急照明灯 |
YQ-ZFZD-E1W-2C1 |
34 |
杨党飞 |
/ |
|
干粉灭火器 |
MFZL8/ABC |
84 |
随坏随更 | |||
|
消火栓 |
SN65 型 |
29 |
/ | |||
|
应急药箱 |
/ |
1 |
/ | |||
|
4 |
漆包线车间 |
干粉灭火器 |
MFZL8/ABC |
7 |
罗勇 |
随坏随更 |
|
二氧化碳灭火器 |
MT/3 型 3 公斤 |
11 |
/ | |||
|
应急药箱 |
/ |
1 |
/ | |||
|
5 |
冲压课 |
干粉灭火器 |
MFZL8/ABC |
24 |
向明田 |
随坏随更 |
|
应急照明灯 |
YQ-ZFZD-E1W-2C1 |
2 |
/ | |||
|
6 |
技研中心 |
消火栓 |
SN65 型 |
3 |
周兰辉 |
/ |
|
干粉灭火器 |
MFZL8/ABC |
9 |
随坏随更 | |||
|
二氧化碳 |
MT/3 型 3 公斤 |
4 |
/ | |||
|
应急照明灯 |
YQ-ZFZD-E1W-2C1 |
2 |
/ | |||
|
7 |
油漆暂存间 |
干粉灭火器 |
MFZL8/ABC |
5 |
罗勇 |
随坏随更 |
|
拖把 |
/ |
2 |
/ | |||
|
提桶 |
/ |
2 |
/ | |||
|
消防沙 |
/ |
若干 |
/ | |||
|
8 |
危废暂存间 |
干粉灭火器 |
MFZL8/ABC |
2 |
唐保明 |
随坏随更 |
表5 中国石化销售股份有限公司重庆石油分公司岔路口加油加气站应急物资
|
名称 |
规格型号 |
数量 |
单位 |
厂区存放位置 |
有效期 |
联系人 |
联系电话 |
|
手提式干粉灭火器 |
MFZABC4 |
10 |
个 |
加油区、卸油区、加气区、低压罐区 |
随坏随更 |
袁敏洪 |
19923298708 |
|
手提式二氧化碳灭火器 |
MT-2 |
6 |
个 |
加油区、配电室、办公室 |
随坏随更 | ||
|
推车式干粉灭火器 |
MFTZ/ABC35 |
2 |
个 |
罐区、消防器材柜 |
随坏随更 | ||
|
消防沙池 |
/ |
2 |
m3 |
消防器材柜 |
/ | ||
|
消防铲 |
/ |
3 |
把 |
消防器材柜 |
/ | ||
|
消防桶 |
/ |
5 |
个 |
消防器材柜 |
/ | ||
|
灭火毯 |
/ |
6 |
床 |
消防器材柜 |
随坏随更 | ||
|
吸油毡 |
/ |
20 |
床 |
消防器材柜、发电机房 |
/ | ||
|
安全帽 |
/ |
8 |
个 |
消防器材柜 |
/ | ||
|
静电接地报警器 |
/ |
3 |
套 |
卸油卸气区 |
/ | ||
|
应急灯 |
/ |
17 |
个 |
配电房、营业室、办公室 |
/ | ||
|
水袋 |
20M |
3 |
条 |
消防器材柜 |
/ | ||
|
柴油发电机 |
/ |
1 |
台 |
发电房 |
/ | ||
|
液位监测仪 |
/ |
1 |
套 |
办公室 |
/ | ||
|
医药急救箱 |
/ |
2 |
个 |
办公室 |
/ | ||
|
一次性口罩 |
/ |
2 |
袋 |
办公室 |
/ | ||
|
线手套 |
/ |
5 |
扎 |
办公室 |
/ |
表6 重庆东银壳牌石化有限公司渝南大道加油站应急物资
|
类型 |
名称 |
规格型号 |
数量 |
安放地点 |
|
应急物资 |
吸油棉 |
/ |
3张 |
加油棚、卸油区 |
|
灭火器(CO2) |
/ |
4 |
配电间 | |
|
灭火器(手提式) |
4kg |
34具 |
加油棚、卸料区 | |
|
灭火器(推车式) |
35kg |
2台 |
卸油区 | |
|
灭火沙池 |
2立方米 |
1座 |
卸油区 | |
|
消防铲、消防桶 |
/ |
4 |
卸料区 | |
|
应急装备 |
人体静电导出仪 |
/ |
3套 |
加油机 |
|
防爆手电 |
/ |
1 |
值班室 | |
|
绝缘鞋靴、绝缘手套 |
1套 |
值班室 | ||
|
UPS应急电源 |
成套 |
1套 |
变配电间 | |
|
紧急备用电源 |
30kw柴油发电机 |
1套 |
变配电间 | |
|
应急医药箱 |
/ |
1 |
值班室 | |
|
应急照明 |
/ |
若干 |
站区 | |
|
防静电服、手套等 |
/ |
若干 |
员工佩戴 | |
|
视频监控系统 |
/ |
1套 |
值班室 | |
|
隔油池 |
3级隔油 |
1个 |
3m3 | |
|
应急救援队伍 |
企业内部队员 |
19人 |
/ |
加油站内 |
|
警情相关区域负责人 |
杨超 |
/ |
电话:18983789637 |
表7 重庆公路运输(集团)有限公司红光加油站应急物资
|
序号 |
名称 |
规格型号 |
数量 |
安放地点 |
联系人 |
联系电话 |
|
1 |
灭火毯 |
石棉 |
4条 |
加油棚 |
沈安娜 |
15086844880 |
|
2 |
灭火器(手提式) |
4kg |
4具 |
加油棚 | ||
|
3 |
灭火器(手提式) |
8kg |
6具 |
加油棚 | ||
|
4 |
灭火器(推车式) |
35kg |
3台 |
卸油区、加油棚、摩托车加油点 | ||
|
5 |
灭火沙池 |
2立方米 |
1座 |
卸油区 | ||
|
6 |
消防铲、消防桶 |
/ |
2 |
卸油区区 | ||
|
7 |
防爆手电 |
/ |
1 |
收银室 | ||
|
8 |
应急医药箱 |
/ |
1 |
收银室 | ||
|
9 |
紧急备用电源 |
三相交流柴油同步发电机 |
1套 |
发电机房 | ||
|
10 |
消除静电设施 |
/ |
2套 |
卸油区、摩托车加油点 | ||
|
11 |
应急照明 |
/ |
3套 |
站房、发电机房 | ||
|
12 |
视频监控系统 |
/ |
1套 |
监控室 |
表8 中国石油天然气股份有限公司重庆巴南销售分公司小泉加油站应急物资
|
数量 (个、台、套或Kg) |
存放地点 | ||||
|
现有数量 |
所需数量 | ||||
|
消防 设施 |
1 |
35KG干粉灭火器 |
2具 |
2具 |
储油罐区 |
|
2 |
8KG干粉灭火器 |
7个 |
7个 |
加油岛 | |
|
3 |
4KG干粉灭火器 |
5个 |
5个 |
站房 | |
|
4 |
二氧化碳灭火器 |
5个 |
5个 |
发配电间 | |
|
应急救援物资 |
5 |
石棉毯 |
10张 |
10张 |
消防间 |
|
6 |
消防砂 |
2m3 |
2m3 |
消防间 | |
|
7 |
消防铲 |
4把 |
4把 |
消防间 | |
|
8 |
消防桶 |
4把 |
4把 |
消防间 | |
表9 中国石油天然气股份有限公司重庆巴南销售分公司土桥加油站应急物资
|
序号 |
器材名称 |
器材型号 |
数量 |
配置地点 |
责任人 |
联系电话 |
|
1 |
推车式干粉灭火器 |
MFTZ/ABC35 |
2 |
消防间 |
何跃 |
13983367077 |
|
2 |
手提式干粉灭火器 |
MFTZ/ABC8 |
12 |
加油岛(8)、摩托车加油处(1)、厨房(1)、发电间(2) | ||
|
3 |
手提式干粉灭火器 |
MFTZ/ABC4 |
3 |
办公室(1)、便利店(1)、办公室过道(1) | ||
|
4 |
二氧化碳灭火器 |
MT/3 |
5 |
便利店(1)、办公室(1)、办公室过道(1)、配电间(2) | ||
|
5 |
灭火毯 |
床 |
9 |
消防间(5)、加油岛(4) | ||
|
6 |
吸油颗粒 |
袋 |
4 |
加油岛 | ||
|
7 |
消防沙 |
立方米 |
2 |
消防间 | ||
|
8 |
防爆电筒 |
个 |
1 |
便利店 | ||
|
9 |
消防桶 |
个 |
4 |
消防间 | ||
|
10 |
消防铲 |
个 |
4 |
消防间 | ||
|
11 |
应急灯 |
个 |
6 |
加油现场(2)、办公室(1)、便利店(1)、发电间(1)、配电间(1) | ||
|
12 |
防爆钢叉 |
个 |
2 |
办公室过道 | ||
|
13 |
盾牌 |
个 |
2 |
办公室过道 | ||
|
14 |
头盔 |
个 |
2 |
办公室过道 | ||
|
15 |
环保桶 |
个 |
2 |
消防间 | ||
|
16 |
监控 |
个 |
11 |
加油现场(5)、油罐区(1)、进口(1)、出口(1)便利店(2)、员工活动室(1) |
表10 重庆清元商贸有限公司九公里加油加气站应急物资
|
序号 |
项目类别 |
数量 |
单位 |
责任部门及责任人 |
电话 |
|
1 |
消防水枪 |
2 |
把 |
唐凯 |
18716372516 |
|
2 |
干粉灭火器(4KG) |
24 |
个 | ||
|
3 |
干粉灭火器(8KG) |
12 |
个 | ||
|
4 |
石棉被 |
8 |
床 | ||
|
5 |
应急箱 |
2 |
个 | ||
|
6 |
消防铲 |
4 |
把 | ||
|
7 |
消防桶 |
4 |
个 | ||
|
8 |
消防沙池 |
3 |
m3 | ||
|
9 |
应急灯 |
12 |
盏 |
表11 重庆市李家沱排水有限公司(李家沱污水处理厂)应急物资
|
序号 |
主要作业方式或资源功能 |
名称 |
存放地点 |
计量单位 |
现有数量 |
保管人 |
联系电话 |
|
1 |
污染物收集 |
潜水泵 |
机修间 |
台 |
3 |
唐涌 |
13308391969 |
|
2 |
吸油毡 |
应急物资库房 |
张 |
6 |
唐涌 |
13308391969 | |
|
3 |
吸油棉 |
应急物资库房 |
张 |
300 |
唐涌 |
13308391969 | |
|
4 |
污染物降解 |
氢氧化钠(氯气吸收剂) |
漏氯回收装置车间 |
kg |
200 |
唐涌 |
13308391969 |
|
5 |
氯气捕消器 |
氯库 |
台 |
1 |
唐涌 |
13308391969 | |
|
6 |
聚丙烯酰胺(絮凝剂) |
脱泥间、药品间 |
t |
2 |
唐涌 |
13308391969 | |
|
7 |
聚合硫酸铁(絮凝剂) |
CASS 池、接触池 |
t |
5 |
唐涌 |
13308391969 | |
|
8 |
聚合氯化铝(絮凝剂) |
高效沉淀池旁 |
t |
15 |
唐涌 |
13308391969 | |
|
10 |
复合式便携式气体报警器 |
2 楼安全办 |
台 |
4 |
唐涌 |
13308391969 | |
|
11 |
应急装备 |
正压式呼吸器 |
应急物资库房 |
套 |
4 |
唐涌 |
13308391969 |
|
12 |
半面型防毒面具 |
应急物资库房 |
个 |
10 |
唐涌 |
13308391969 | |
|
13 |
全面式硅胶防毒面具 |
应急物资库房 |
个 |
5 |
唐涌 |
13308391969 | |
|
14 |
安全带、缓冲带 |
应急物资库房 |
付 |
10 |
唐涌 |
13308391969 | |
|
15 |
安全帽 |
应急物资库房 |
个 |
30 |
唐涌 |
13308391969 | |
|
16 |
护目镜 |
应急物资库房 |
个 |
48 |
唐涌 |
13308391969 | |
|
17 |
耳塞 |
应急物资库房 |
个 |
100 |
唐涌 |
13308391969 | |
|
18 |
防噪声耳罩 |
应急物资库房 |
个 |
10 |
唐涌 |
13308391969 | |
|
19 |
防酸碱手套 |
应急物资库房 |
双 |
5 |
唐涌 |
13308391969 | |
|
20 |
电工手套 |
应急物资库房 |
双 |
10 |
周瑜 |
13594008314 | |
|
21 |
防滑雨靴 |
应急物资库房 |
双 |
10 |
唐涌 |
13308391969 | |
|
22 |
防化靴 |
应急物资库房 |
双 |
5 |
唐涌 |
13308391969 | |
|
23 |
双胶水裤 |
应急物资库房 |
套 |
5 |
唐涌 |
13308391969 | |
|
24 |
防护口罩 |
应急物资库房 |
个 |
100 |
唐涌 |
13308391969 | |
|
25 |
防化服 |
应急物资库房 |
件 |
3 |
唐涌 |
13308391969 | |
|
26 |
高压绝缘手套 |
厂区配电室 |
双 |
10 |
唐涌 |
13308391969 | |
|
27 |
防刮手套 |
应急物资库房 |
双 |
3 |
周瑜 |
13594008314 | |
|
28 |
电焊面具 |
机修车间 |
个 |
2 |
唐涌 |
13308391969 | |
|
29 |
防砸安全鞋 |
应急物资库房 |
双 |
15 |
唐涌 |
13308391969 | |
|
30 |
高压绝缘靴 |
厂区配电室 |
双 |
6 |
唐涌 |
13308391969 | |
|
31 |
紧急冲淋洗眼器 |
加氯间门口 2 台、盐酸间门口 1 台 |
台 |
3 |
肖榕庆 |
18523532188 | |
|
32 |
嵌入式防爆头灯安全帽 |
应急物资库房 |
个 |
5 |
唐涌 |
13308391969 | |
|
33 |
反光背心 |
应急物资库房 |
件 |
20 |
唐涌 |
13308391969 | |
|
34 |
消防铲 |
应急物资库房 |
个 |
5 |
唐涌 |
13308391969 | |
|
35 |
消防灭火毯 |
应急物资库房 |
张 |
5 |
唐涌 |
13308391969 | |
|
36 |
消防水带 |
应急物资库房 |
卷 |
10 |
唐涌 |
13308391969 | |
|
37 |
消防水枪 |
应急物资库房 |
把 |
5 |
唐涌 |
13308391969 | |
|
38 |
消防扳手 |
应急物资库房 |
把 |
5 |
唐涌 |
13308391969 | |
|
39 |
救援担架 |
应急物资库房 |
个 |
2 |
唐涌 |
13308391969 | |
|
40 |
急救担架 |
应急物资库房 |
个 |
2 |
唐涌 |
13308391969 | |
|
41 |
干粉灭火器 |
现场、应急物资库房 |
支 |
100 |
唐涌 |
13308391969 | |
|
42 |
检查井送风机 |
应急物资库房 |
台 |
2 |
唐涌 |
13308391969 | |
|
43 |
防爆抽风机 |
应急物资库房 |
台 |
1 |
唐涌 |
13308391969 | |
|
44 |
应急物资 |
一次性警示带 |
应急物资库房 |
卷 |
20 |
唐涌 |
13308391969 |
|
45 |
警示带 |
应急物资库房 |
卷 |
3 |
唐涌 |
13308391969 | |
|
46 |
安全绳 |
应急物资库房 |
根 |
2 |
唐涌 |
13308391969 | |
|
47 |
安全绳 |
应急物资库房 |
卷 |
1 |
唐涌 |
13308391969 | |
|
48 |
救生圈 |
现场、应急物资库房 |
个 |
80 |
唐涌 |
13308391969 | |
|
49 |
滤毒盒 |
应急物资库房 |
个 |
5 |
唐涌 |
13308391969 | |
|
50 |
急救药箱 |
各科室、应急物资库房 |
个 |
5 |
唐涌 |
13308391969 | |
|
51 |
滤毒罐 |
应急物资库房 |
个 |
20 |
唐涌 |
13308391969 | |
|
52 |
眼镜清洁套装 |
加氯间门口 |
套 |
2 |
唐涌 |
13308391969 | |
|
53 |
沙袋 |
管网应急堆放点 |
包 |
200 |
杨洲 |
18996178868 | |
|
54 |
应急通信系统 |
对讲机 |
中控室 |
台 |
6 |
肖榕庆 |
18523532188 |
|
55 |
紧急呼救器 |
应急物资库房 |
台 |
5 |
唐涌 |
13308391969 | |
|
56 |
应急电源及照明 |
发电机 |
应急物资库房 |
台 |
2 |
唐涌 |
13308391969 |
|
57 |
发电车 |
应急物资库房 |
台 |
1 |
唐涌 |
13308391969 | |
|
58 |
安全帽防爆头灯 |
应急物资库房 |
个 |
13 |
唐涌 |
13308391969 | |
|
59 |
防爆手电筒 |
管网班 |
把 |
10 |
杨洲 |
18996178868 | |
|
60 |
防爆探照灯 |
应急物资库房 |
个 |
10 |
唐涌 |
13308391969 |
表12 重庆市李家沱排水有限公司(李家沱污水处理厂)应急监测设备情况
|
序号 |
类型 |
仪器名称 |
设备型号 |
数量 |
检测项目 |
|
1 |
气体 |
便携四合一气体检测仪 |
便携式监测 |
1 台 |
CH4、H2S、NH3、氧气 |
|
2 |
水质 |
pH 在线监测仪 |
在线监测 |
2 台 |
pH |
|
3 |
氨氮在线监测仪 |
在线监测 |
2 台 |
氨氮 | |
|
4 |
悬浮物在线监测仪 |
在线监测 |
1 台 |
SS | |
|
5 |
游离氯在线监测仪 |
在线监测 |
1 台 |
游离氯 | |
|
6 |
COD 在线监测仪 |
在线监测 |
2 台 |
COD | |
|
7 |
总磷、总氮在线监测仪 |
在线监测 |
2 台 |
TN、TP | |
|
8 |
便携式多参数水质分析仪 |
便携式监测 |
1 台 |
pH | |
|
9 |
COD 消解器 |
实验室监测 |
3 台 |
COD | |
|
10 |
紫外可见光分光光度仪 |
实验室监测 |
2 台 |
TN、TP | |
|
11 |
电热恒温鼓风干燥箱 |
实验室监测 |
2 台 |
MLSS、SS、含水率 | |
|
12 |
立式压力蒸汽灭菌器 |
实验室监测 |
2 台 |
TP/TN/消解粪大肠废液 | |
|
13 |
电子天平 |
实验室监测 |
4 台 |
SS/MLSS/含水/MLVSS | |
|
14 |
隔水式培养箱 |
实验室监测 |
2 台 |
粪大肠菌群 |
附件2
花溪街道可调配的企业主要应急物资统计
表1 花溪街道可调配的企业主要应急物资统计
|
物资名称 |
可调配单位 |
可调配数量 |
|
灭火器 |
重庆鼎星渗氮表面处理有限公司 |
100具 |
|
重庆锦晖陶瓷有限公司 |
32具 | |
|
重庆芸峰药业有限公司 |
102具 | |
|
重庆吉力芸峰实业(集团)有限公司 |
240具 | |
|
中国石化销售股份有限公司重庆石油分公司岔路口加油加气站 |
18具 | |
|
重庆东银壳牌石化有限公司渝南大道加油站 |
40具 | |
|
重庆公路运输(集团)有限公司红光加油站 |
13具 | |
|
中国石油天然气股份有限公司重庆巴南销售分公司小泉加油站 |
19具 | |
|
中国石油天然气股份有限公司重庆巴南销售分公司土桥加油站 |
22具 | |
|
重庆清元商贸有限公司九公里加油加气站 |
36具 | |
|
防毒面具 |
重庆鼎星渗氮表面处理有限公司 |
10个 |
|
重庆锦晖陶瓷有限公司 |
5个 | |
|
水泵 |
重庆鼎星渗氮表面处理有限公司 |
1台 |
|
粘贴式堵漏工具 |
重庆鼎星渗氮表面处理有限公司 |
1套 |
|
消防沙 |
重庆鼎星渗氮表面处理有限公司 |
0.5吨 |
|
重庆弗达尔漆业有限公司 |
0.5吨 | |
|
重庆芸峰药业有限公司 |
0.2吨 | |
|
重庆吉力芸峰实业(集团)有限公司 |
0.5吨 | |
|
中国石化销售股份有限公司重庆石油分公司岔路口加油加气站 |
2m³ | |
|
中国石油天然气股份有限公司重庆巴南销售分公司土桥加油站 |
2m³ | |
|
重庆清元商贸有限公司九公里加油加气站 |
2m³ |
附件3
花溪街道环境应急处置组织机构表
花溪街道应急值班电话:62858685
|
应急组织机构 |
日常职务 |
应急职责 | ||
|
应急 指挥部 |
总指挥 |
党工委书记 |
统一指挥调度应急工作 | |
|
副总指挥1 |
党工委副书记、办事处主任 |
协助总指挥开展应急工作,总指挥不在情况下代行其职责 | ||
|
副总指挥2 |
党工委副书记 | |||
|
综合 协调组 |
组长 |
一级调研员 |
统筹安排各项综合事务 | |
|
组员 |
二级调研员1 |
收集事件信息,发挥运转枢纽作用,协调调度各方力量参与应急处置;依照有关规定开展事件调查,提出处理意见,总结经验教训;收集现场情况,负责信息上报、情况通报,传达上级指示批示,完成领导交办的各项任务 | ||
|
二级调研员2 | ||||
|
二级调研员3 | ||||
|
三级调研员1 | ||||
|
三级调研员2 | ||||
|
三级调研员3 | ||||
|
四级调研员 | ||||
|
现场 处置组 |
先期 现场处置组 |
各村(社区)工作人员 |
对发生在本村(社区)的Ⅲ级突发环境事件全权进行处置;对发生在本村(社区)的Ⅱ级或I级突发环境事件进行先期处置,待专业应急处置队伍赶到时,并入专业应急处置队伍 | |
|
现场处置组1 |
组长 |
安全应急岗负责人 |
对危险化学品泄漏事故、交通事故、生产安全事故造成的环境污染事件处置技术进行研判,制订处置方案 | |
|
组员 |
安全应急岗工作人员1 |
负责危险化学品泄漏事故、交通事故、生产安全事故造成的环境污染事件的污染源切断、污染物转移,消除或减轻环境污染 | ||
|
安全应急岗工作人员2 | ||||
|
安全应急岗工作人员3 | ||||
|
现场处置组2 |
组长 |
社区事务岗负责人 |
对水环境污染事件及野生动植物破坏事件开展事态分析,研判处置技术,制定处置方案 | |
|
组员 |
社区事务岗工作人员1 |
负责农、牧、渔业水环境污染事件和洪涝灾害造成的水环境污染事件的应急处理以及因环境污染造成国家重点保护的野生动植物物种灭绝、种群大批死亡、物种受到破坏等情况的应急处置 | ||
|
社区事务岗工作人员2 | ||||
|
社区事务岗工作人员3 | ||||
|
应急 监测组 |
组长 |
城乡环境岗(生态环境)负责人 |
统筹安排突发环境事件应急监测工作,联系外部监测单位 | |
|
组员 |
城乡环境岗(生态环境)工作人员1 |
协助外部监测单位制定环境应急监测方案,明确监测方法;确定污染物扩散范围,明确监测点位和频次,做好大气、水体、土壤等环境应急监测 | ||
|
城乡环境岗(生态环境)工作人员2 | ||||
|
城乡环境岗(生态环境)工作人员3 | ||||
|
警戒疏散组 |
组长 |
党工委委员、政法委员 |
统筹安排突发环境事件警戒疏散工作 | |
|
组员 |
平安建设岗负责人 |
负责设置事故现场警戒区,防止无关人员进入现场,负责事故现场交通管制和疏导,组织人员有序疏散,保护现场财产安全,维护现场秩序,确保抢险救护工作顺利开展 | ||
|
平安建设岗工作人员1 | ||||
|
平安建设岗工作人员2 | ||||
|
后勤保障组 |
组长 |
党政办公室主任 |
统筹安排突发环境事件应急保障工作 | |
|
组员 |
党政办公室工作人员1 |
负责提供应急救援资金,组织协调应急储备物资,调集应急救援装备,保障应急处置通讯畅通;对灾民进行临时基本生活救助;为现场应急处置工作人员提供食宿等基本生活保障以及必要的交通、通讯、防护等工具器材 | ||
|
党政办公室工作人员2 | ||||
|
财政管理岗负责人 | ||||
|
财政管理岗工作人员2 | ||||
|
舆论引导组 |
组长 |
党工委委员、宣传统战委员 |
统筹安排突发环境事件舆论引导工作 | |
|
组员 |
宣传统战岗工作人员1 |
拟写新闻通稿,组织事件进展、应急工作开展等情况的权威信息发布及相关应急新闻报道;收集舆情和社会公众动态,及时澄清不实信息,回应社会关切,组织做好媒体和记者的现场采访服务 | ||
|
宣传统战岗工作人员2 | ||||
|
宣传统战岗工作人员3 | ||||
|
医疗救护组 |
组长 |
办事处副主任 |
统筹安排突发环境事件医疗救护工作 | |
|
组员 |
民生服务岗工作人员1 |
组织开展伤病员医疗救治、应急心理援助; 指导和协助开展受污染人员的去污洗消工作;提出保护公众健康的措施建议;禁止或限制受污染食品和饮用水生产、加工、流通和食用,防范因突发环境事件造成中毒事件等 | ||
|
民生服务岗工作人员2 | ||||
|
民生服务岗工作人员3 | ||||
|
民生服务岗工作人员4 | ||||
附件4
花溪街道外部救援单位一览表
|
单 位 |
应急报警电话 |
|
区政府值班电话 |
66221181 |
|
区应急指挥部办公室值班电话 |
89812369 |
|
区应急局 |
66221191 |
|
区生态环境局 |
89888606 |
|
区经济信息委 |
66221261 63899510 |
|
区气象局 |
66275089 |
|
区交通局 |
66223882 |
|
区消防救援支队 |
62583371 |
|
区卫生健康委 |
66246623 |
|
区水利局 |
66222474 |
|
花溪街道 |
62858685 |
|
李家沱街道 |
62851267 |
|
巴南海事处 |
66228858 |
|
重庆市巴南区经济园区开发建设管理委员会-应急办公室 |
023-66219755 |
|
重庆市李家沱排水有限公司 |
唐涌13308391969 |
|
大江科创城建设有限公司 |
023-62586068 |
附件5
环境风险受体联系方式
表1 环境风险受体联系方式
|
序号 |
机构 |
联系电话 |
|
1 |
重庆市巴南区第二人民医院 |
023-62857814 |
|
2 |
重庆市儿童福利院儿康医院 |
15111909802 |
|
3 |
重庆新屋医院 |
023-62572999 |
|
4 |
重庆岔路口医院 |
023-62336418 |
|
5 |
重庆东方中西医结合医院 |
023-66661888 |
|
6 |
重庆市巴南区花溪街道道角社区卫生服务中心 |
023-62593100 |
|
7 |
重庆市巴南区花溪街道社区卫生服务中心 |
023-62868050 |
|
8 |
重庆市巴南区花溪街道陈家湾社区卫生服务站 |
023-62570780 |
|
9 |
重庆市巴南区花溪街道民主社区卫生服务站 |
023-62580381 |
|
10 |
伍文才诊所 |
13224061297 |
|
11 |
渝南口腔诊所 |
023-62559839 |
|
12 |
重庆市巴南区道角小学校 |
023-62559274 |
|
13 |
重庆市巴南区典雅小学校 |
023-62597810 |
|
14 |
重庆市巴南区花溪小学校 |
023-62857810 |
|
15 |
重庆市巴南区建新小学 |
023-62552175 |
|
16 |
重庆市巴南区清华小学校 |
023-62595571 |
|
17 |
重庆市巴南区昕晖小学校 |
13618232960 |
|
18 |
重庆市巴南区新屋小学校 |
023-62571165 |
|
19 |
重庆市巴南区宗申小学校 |
023-61229586 |
|
20 |
重庆市巴南区花溪中学校 |
023-62851577 |
|
21 |
重庆市清华中学校 |
023-62590560 |
|
22 |
重庆工业管理职业学校 |
023-62581129 |
|
23 |
重庆市机械高级技工学校 |
023-62557052 |
|
24 |
重庆理工大学 |
13340339584 |
|
25 |
重庆宗申创新技术研究院有限公司 |
023-66372860 |
|
26 |
巴滨路湿地公园 |
023-66228100 |
|
27 |
花溪街道办事处 |
023-62858685 |
|
28 |
新大江水厂 |
023-63860827 |
附件6
辖区风险企业通讯录
|
序号 |
企业名称 |
联系人 |
联系电话 |
风险物质种类 |
环境 风险等级 |
|
1 |
重庆鼎星渗氮表面处理有限公司 |
汪劲松 |
13883453888 |
液氨、汽油、柴油、含油污泥 |
一般 |
|
2 |
重庆锦晖陶瓷有限公司 |
熊越兵 |
13908306860 |
封面油、调墨油、颜料、清洗剂、废机油 |
一般 |
|
3 |
重庆芸峰药业有限公司 |
李悦 |
13500310018 |
乙醇、实验室废液 |
一般 |
|
4 |
重庆吉力芸峰实业(集团)有限公司 |
唐保明 |
13101258476 |
聚酰胺酰亚胺树脂漆、聚酯亚胺漆、稀释剂、120#溶剂油、粘接胶、废油漆桶、废切削液、废机油、废活性炭 |
一般 |
|
5 |
中国石化销售股份有限公司重庆石油分公司岔路口加油加气站 |
苏小彬 |
19923298708 |
汽油、柴油、天然气 |
一般 |
|
6 |
重庆壳牌能源有限公司渝南大道加油站 |
杨超 |
18983789637 |
汽油、柴油 |
一般 |
|
7 |
重庆公路运输(集团)有限公司红光加油站 |
补思念 |
13594651584 |
汽油、柴油 |
一般 |
|
8 |
中国石油天然气股份有限公司重庆巴南销售分公司小泉加油站 |
熊英模 |
18996146229 |
汽油、柴油 |
一般 |
|
9 |
中国石油天然气股份有限公司重庆巴南销售分公司土桥加油站 |
何跃 |
13983367077 |
汽油、柴油 |
一般 |
|
10 |
重庆清元商贸有限公司九公里加油加气站 |
唐凯 |
18716372516 |
汽油、柴油、天然气、压缩机油、高浓度含油废水、废矿物油 |
一般 |
附件7
花溪街道应急疏散路线图

附件8
部分危险物质的危险特性表
表1 液氨理化性质及危险特性
|
物质名称:氨、液氨(氨气) |
英文名称:ammonia |
CAS NO:7664-41-7 | ||
|
分子式:NH3 |
分子量:17 |
危险货物编号:23003 | ||
|
沸点(℃) |
-33.5 |
比重(水=1) |
0.82 | |
|
饱和蒸气压(kPa) |
506.62(4.7℃) |
熔点(℃) |
-77.7 | |
|
蒸气密度(空气=1) |
0.6 |
溶解性 |
易溶于水、乙醇、乙醚。 | |
|
外观与性状 |
常温下无色、有刺激性恶臭的气体。 | |||
|
稳定性 |
稳定 | |||
|
火灾爆炸危险数据 | ||||
|
闪点(℃) |
/ |
爆炸极限 |
爆炸上限%(V/V):27.4 爆炸下限%(V/V):15.7 | |
|
灭火剂 |
雾状水、抗溶性泡沫、二氧化碳、砂土。 | |||
|
灭火方法 |
消防人员必须穿全身防火防毒服,在上风向灭火。切断气源。若不能切断气源,则不允许熄灭泄漏处的火焰。喷水冷却容器,可能的话将容器从火场移至空旷处。 | |||
|
危险特性 |
易燃,有毒,具刺激性。与空气混合能形成爆炸性混合物。遇明火、高热能引起燃烧爆炸。与氟、氯等接触会发生剧烈的化学反应。若遇高热,容器内压增大,有开裂和爆炸的危险。 | |||
|
禁忌物 |
卤素、酰基氯、酸类、氯仿、强氧化剂。 |
燃烧(分解)产物 |
氮气、水 | |
|
健康危害数据 | ||||
|
侵入途径 |
吸入、食入、经皮吸收。 | |||
|
急性毒性 |
LD50:350mg/kg(大鼠经口);LC50:1390mg/m3,4小时(大鼠吸入) | |||
|
健康危害: 麻痹血管运动中枢、呼吸中枢及周围血管;形成高铁血红蛋白。急性中毒表现为全身无力、头痛、头晕、恶心、呕吐、腹泻、胸部紧迫感以及呼吸困难;检查见皮肤粘膜明显紫绀。严重者血压下降、昏迷、死亡。接触工人手、足部皮肤可发生损害 。 | ||||
|
急救措施: 皮肤接触:脱去污染的衣着,用肥皂水和清水彻底冲洗皮肤。吸入:迅速脱离现场至空气新鲜处;保持呼吸道通畅;如呼吸困难,给输氧。如呼吸停止,立即进行人工呼吸;就医。驶入:饮足量温水,催吐;就医。眼睛接触:提起眼睑,用流动清水或生理盐水冲洗。就医。 | ||||
|
储运注意事项: 储存于阴凉、通风的库房。远离火种、热源。库温不宜超过30℃。应与氧化剂、酸类、卤素、食用化学品分开存放,切忌混储。采用防爆型照明、通风设施。禁止使用易产生火花的机械设备和工具。储区应备有泄漏应急处理设备。 | ||||
|
泄漏应急处理: 隔离泄漏污染区,限制出入。建议应急处理人员戴防尘面具(全面罩),穿防毒服。勿使泄漏物与还原剂、有机物、易燃物或金属粉末接触。不要直接接触泄漏物。小量泄漏:用洁净的铲子收集于干燥、洁净、有盖的容器中。大量泄漏:收集回收或运至废 物处理场所处置。 | ||||
表2 柴油理化性质及危险特性
|
标识 |
中 文 名 |
柴 油 |
英 文 名 |
Diesel oil |
|
理 化 特 性 |
凝 固 点 |
-35~10℃ |
相对密度(水=1) |
0.87~0.9 |
|
外观性状 |
稍有粘性的浅黄色至棕色液体 | |||
|
稳 定 性 |
稳定 | |||
|
主要用途 |
用作柴油机的燃料 | |||
|
燃 爆 特 性 |
闪 点 |
> 55℃ |
爆 炸 极 限 |
1.5~4.5% |
|
自 燃 点 |
227~250℃ |
最大爆炸压力 |
0.813MPa | |
|
火灾危险类别 |
乙B |
爆炸危险组别/类别 |
T3/ⅡΑ | |
|
危险特性 |
遇明火、高热或与氧化剂接触能引起燃烧爆炸的危险。若遇高热,容器内压增大,有开裂和爆炸的危险。 | |||
|
灭火剂种类 |
泡沫、干粉、沙土、CO2 | |||
|
毒 性 及 健 康 危 害 |
毒 性 |
具有刺激作用 | ||
|
健康危害 |
对皮肤、眼、鼻有刺激作用。皮肤接触柴油会引起接触性皮炎、油性痤疮,吸入柴油蒸气可引起吸入性肺炎。 | |||
|
皮肤接触 |
脱去污染的衣物,用肥皂及清水彻底冲洗。 | |||
|
眼睛接触 |
立即翻开上下眼睑,用流动清水冲洗15分钟。就医。 | |||
|
吸 入 |
迅速脱离现场至空气新鲜处,保持呼吸通畅,保暖并休息。呼吸困难时给予输氧。呼吸停止时,立即进行人工呼吸。就医。 | |||
|
食 入 |
误食者立即漱口,饮牛奶或植物油,洗胃并灌肠。就医。 | |||
|
泄 漏 处 理 |
疏散泄漏污染区人员至安全区,禁止无关人员进入污染区,切断火源。应急处理人员戴自给式呼吸器,穿一般消防防护服。在确保安全的情况下堵漏。喷水雾可减少蒸发。用活性炭或其它惰性材料吸收油料,然后收集于干燥洁净有盖的容器中,运至废物处理场所。若大量泄漏,则利用围堤收集、转移、回收或无害处理后废弃。 | |||
表3 汽油理化性质及危险特性
|
标识 |
中文名 |
汽油 |
英文名 |
Gasoline;Petrol | |
|
分子式 |
C5H12~C12H26 |
危货及UN编号 |
31001;1203 | ||
|
理化特性 |
沸点 |
40~200℃ |
凝固点 |
<-60 | |
|
相对密度(水=1) |
0.67~0.75 |
相对密度(空气=1) |
3~4 | ||
|
外观性状 |
无色或淡黄色液体,具有挥发性和易燃性,有特殊气味。 | ||||
|
溶解性 |
不溶于水,易溶于苯、二硫化碳、醇,极易混溶于脂肪。 | ||||
|
稳定性 |
稳定 | ||||
|
燃爆特性 |
闪点 |
-50℃ |
爆炸极限 |
1.4~7.6% | |
|
自燃点 |
255~390℃ |
最大爆炸压力 |
0.813MPa | ||
|
火灾危险类别 |
甲B |
爆炸危险组别类别 |
T3/IIA | ||
|
危险特性 |
其蒸气与空气能形成爆炸性混合物,遇明火、高热易引起燃烧爆炸,与氧化剂接触能发生强烈反应。蒸气比空气重,能在较低处扩散到相当远的地方,遇明火会引起回燃。若遇高热,容器内压增大,有开裂和爆炸的危险。 | ||||
|
灭火剂种类 |
泡沫、干粉、沙土、二氧化碳。用水无效 | ||||
|
毒性及健康危害 |
毒性 |
麻醉性毒物 |
接触限值 |
300mg/m3 | |
|
健康危害 |
主要是引起中枢神经系统功能障碍。高浓度时引起呼吸中枢麻痹。轻度中毒的表现有:头痛、头晕 、四肢无力、恶心等症状。重度中毒的表现有:高浓度汽油蒸汽可能引起中毒性脑病,出现中毒性精神病症状。汽油直接吸入呼吸通道可引起吸入性肺炎。 | ||||
|
长期暴露影响 |
长期吸入汽油蒸气可出现头晕、头痛、失眠、乏力、记忆力减退、易兴奋,有的出现癔病症状,也称“汽油性癔症”。皮肤长期接触汽油,出现干燥、皴裂、角化性皮炎。妇女出现月经异常 | ||||
|
短期暴露影响 |
皮肤接触 |
皮肤浸泡于汽油20~30分钟,可造成红斑、水疱等浅度灼伤 | |||
|
眼睛接触 |
接触高浓度汽油蒸气出现流泪、结膜充血。 | ||||
|
吸入 |
大量吸入蒸汽可引起麻醉症状、兴奋、酒醉样,步态不稳并有恶心、呕吐等。吸入高浓度蒸汽后,很快出现昏迷。汽车司机加油时,误将汽油经口吸入肺内,则引起吸入性肺炎,当时就出现剧烈的咳嗽与胸痛。 | ||||
表4 天然气理化性质及危险特性
|
标识 |
中文名 |
甲烷;沼气 |
英文名 |
Methane; marsh gas | ||||||||
|
分子式 |
CH4 |
危货及UN编号 |
21007;1971 | |||||||||
|
理化性质 |
相对密度 [水=1] |
0.42(-164℃) |
相对密度 [空气=1] |
0.55 | ||||||||
|
熔 点℃ |
-182.5 |
沸 点℃ |
-161.5 | |||||||||
|
溶解性 |
微溶于水,溶于醇、乙醚 |
稳定性 |
稳定 | |||||||||
|
外观性状 |
无色无臭气体 | |||||||||||
|
燃爆特性 |
闪 点,℃ |
-188 |
爆炸极限 |
5.3~15% | ||||||||
|
引燃温度,℃ |
538 |
最大爆炸压力,MPa |
0.717 | |||||||||
|
火灾危险类别 |
爆炸危险组别/类别 |
T / A | ||||||||||
|
危险特性 |
易燃,与空气可形成爆炸性混合物。遇热源、明火能引起燃烧爆炸。与五氧化溴、氯气、次氯酸、三氟化氮、液氧、二氟化氧及其它强氧化剂接触剧烈反应。 | |||||||||||
|
灭火剂种类 |
泡沫、干粉、二氧化碳、雾状水。 | |||||||||||
|
毒性及健康危害 |
急性毒性 |
LD50(mg/kg,大鼠经口) |
— |
LC50(mg/m3,大鼠吸入) |
— | |||||||
|
职业接触限值mg/m3 |
MAC |
— |
PC-TWA |
— |
PC-STEL |
— | ||||||
|
健康危害 |
对人基本无毒,但浓度过高时,使空气中氧含量明显降低,使人窒息。当空气中甲烷浓度达25~30%时,可引起头痛、头晕、乏力、注意力不集中、呼吸和心跳加速、共济失调,严重者可至窒息死亡。皮肤接触液化本品可致冻伤。 | |||||||||||
|
防护处理 |
生产过程密闭,全面通风。特殊情况可戴自吸过滤式防毒面具(半面罩)。戴一般作业防护手套。穿防静电工作服,高浓度接触戴化学安全防护眼镜。工作现场严禁吸烟。避免长期反复接触。进入罐、限制性空间或其它高浓度区作业,须有人监视。 | |||||||||||
|
急救措施 |
皮肤接触:若有冻伤,就医。吸入:迅速脱离现场至空气新鲜处,保持呼吸道通畅,如呼吸困难,给输氧,如呼吸停止,立即进行人工呼吸,就医。 | |||||||||||
|
泄漏处理 |
迅速撤离泄漏污染区人员至上风处,隔离泄漏区。切断火源。建议应急人员戴自给正压式呼吸器,穿消防防护服。尽可能切断泄漏源,合理通风,加速扩散。喷雾状水稀释、溶解。构筑围堤或挖坑收容产生的大量废水。如有可能,将漏出气用排风机送至空旷地方或装设适当喷头烧掉。也可将漏气的容器移至空旷处,注意通风。漏气容器要妥善处理、修复、检验后使用。 | |||||||||||
|
储存 运输注意事项 |
易燃压缩气体。储存于阴凉、通风仓间。仓温不宜超过30℃。远离火种、热源。防止阳光直射。应与氧气、压缩空气、卤素(氟、氯、溴)等分开存放。切忌混储混运。储间内照明、通风等设施应采用防爆型,开关设在仓外。罐储时要有防火防爆技术措施。露天储罐夏季要有降温措施。配备相应品种和数量的消防器材。禁止使用易产生火花的机械设备和工具。验收时要注意品名,注意验瓶日期,先进仓的先发用。搬运时轻装轻卸,防止钢瓶及附件破损。 | |||||||||||
表5 机油理化性质及危险特性
|
项目 |
内容 |
|
性状与用途 | |
|
外观与性状 |
油状液体, 淡黄色至褐色, 无气味或略带异味。 |
|
主要用途 |
用于机械的摩擦部分, 起润滑、冷却和密封作用。 |
|
理化性质 | |
|
闪点(℃) |
76 |
|
燃点(℃) |
248 |
|
相对密度 (水=1) |
<1 |
|
相对蒸汽密度 (空气=1) |
无资料 |
|
溶解性 |
不溶于水 |
|
健康危害 | |
|
侵入途径 |
吸入、食入 |
|
健康危害 |
急性吸入,可出现乏力、头晕、头痛、恶心,严重者可引起油脂性肺炎。 慢接触者,暴露部位可发生油性痤疮和接触性皮炎。可引起神经衰弱综合征,呼吸道和眼刺激症状及慢性油脂性肺炎。有资料报道,接触石油润滑油类的工人,有致癌的病例报告。 |
|
环境资料 | |
|
对环境有危害,对水体和大气可造成污染 | |
|
燃爆特性与消防要求 | |
|
燃爆危险 |
本品可燃,具刺激性。 |
|
危险特性 |
遇明火、高热可燃。 |
|
灭火方法 |
消防人员须佩戴防毒面具、穿全身消防服,在上风向灭火。尽可能将容器从火场移至空旷处。喷水保持火场容器冷却,直至灭火结束。处在火场中的容器若已变色或从安全泄压装置中产生声音,必须马上撤离。灭火剂:雾状水、泡沫、干粉、二氧化碳、砂土。 |
|
稳定性和反应活性 | |
|
稳定性 |
稳定 |
|
禁配物 |
强氧化物 |
|
避免接触 的条件 |
受热 |
|
聚合危害 |
/ |
|
燃烧(分解)产物 |
一氧化碳、二氧化碳 |
|
储运注意事项 | |
|
储存于阴凉、通风的库房。远离火种、热源。应与氧化剂分开存放,切忌混储。配备相应品种和数量的消防器材。储区应备有泄漏应急处理设备和合适的收容材料。运输前应先检查包装容器是否完整、密封,运输过程中要确保容器不泄漏、不倒塌、不坠落、不损坏。严禁与氧化剂、食用化学品等混装混运。运输车船必须彻底清洗、消毒,否则不得装运其它物品。船运时,配装位置应远离卧室、厨房,并与机舱、电源、火源等部位隔离。公路运输时要按规定路线行驶。 | |
|
急救措施 | |
|
皮肤接触 |
脱去污染的衣着,用大量流动清水冲洗。就医。 |
|
眼睛接触 |
提起眼睑,用流动清水或生理盐水冲洗。就医。 |
|
吸入 |
迅速脱离现场至空气新鲜处。保持呼吸道通畅。如呼吸困难,给输氧。如呼吸停止,立即进行人工呼吸。就医。 |
|
食入 |
饮足量温水,催吐。就医。 |
|
泄漏应急处置 | |
|
迅速撤离泄漏污染区人员至安全区,并进行隔离,严格限制出入。切断火源。建议应急处理人员戴自给正压式呼吸器,穿防毒服。尽可能切断泄漏源。防止流入下水道、排洪沟等限制性空间。小量泄漏:用砂土或其它不燃材料吸附或吸收。大量泄漏:构筑围堤或挖坑收容。用泵转移至槽车或专用收集器内,回收或运至废物处理场所处置。 | |
表6 废矿物油理化性质及危险特性
|
标识 |
中文名 |
废矿物油 |
英文名 |
/ |
危险货物编号 |
32501 | |||||||
|
分子式 |
无资料 |
分子量 |
/ |
CAS号 |
|||||||||
|
危险性类别:可燃液体 | |||||||||||||
|
理化性质 |
性状:油状液体,淡黄色至褐色,无气味或略带异味。 | ||||||||||||
|
熔点(0C) |
无资料 |
临界压力(MPa) |
无资料 | ||||||||||
|
沸点(0C) |
180~360 |
相对密度(水=1) |
0.70~0.75 | ||||||||||
|
饱和蒸气压(kPa) |
无资料 |
相对密度(空气=1) |
1.59~4.0 | ||||||||||
|
临界温度(0C) |
无资料 |
燃烧热(kJ·mol-1) |
30000~46000 | ||||||||||
|
溶解性 |
无资料 | ||||||||||||
|
燃烧爆炸危险性 |
燃烧性 |
可燃 |
闪点(0C) |
45~90 | |||||||||
|
爆炸极限(%) |
0.6~6.5 |
最小点火能(mJ) |
无资料 | ||||||||||
|
引燃温度(0C) |
75~120 |
最大爆炸压力(MPa) |
无资料 | ||||||||||
|
危险特性 |
遇明火、高热可燃 | ||||||||||||
|
消防人员须佩戴防毒面具、穿全身消防服,在上风向灭火。尽可能将容器从火场移至空旷处。喷水保持火场容器冷却,直至灭火结束。处在火场中的容器若已变色或从安全泄压装置中产生声音,必须马上撤离。灭火剂:雾状水、泡沫、干粉、二氧化碳、砂土。 | |||||||||||||
|
禁忌物 |
强氧化剂 |
稳定性 |
常温下稳定 | ||||||||||
|
燃烧 产物 |
一氧化碳、二氧化碳 |
聚合危害 |
不聚合 | ||||||||||
|
毒性及危害 |
急性 毒性 |
LD50(mg/kg,大鼠经口) |
>5000 |
LC50(mg/m3) |
>5000 | ||||||||
|
健康 危害 |
车间卫生标准:中国MAC(mg/m3) |
无资料 | |||||||||||
|
急性中毒:吸入高浓度废矿物油蒸气,常先有兴奋,后转入抑制,表现为乏力、头痛、酩酊感、神志恍惚、肌肉震颤、共济运动失调;严重者出现定向力障碍、谵妄、意识模糊等;蒸气可引起眼及呼吸道刺激症状,重者出现化学性肺炎。吸入液态废矿物油可引起吸入性肺炎,严重时可发生肺水肿。摄入引起口腔、咽喉和胃肠道刺激症状,可出现与吸入中毒相同的中枢神经系统症状。 慢性影响:神经衰弱综合征为主要表现,还有眼及呼吸道刺激症状,接触性皮炎,皮肤干燥等。 | |||||||||||||
|
环境 危害 |
环境危害:对环境有危害。对大气可造成污染。 | ||||||||||||
|
燃爆 危险 |
其蒸气与空气可形成爆炸性混合物,遇明火、高热能引起燃烧爆炸。其蒸气比空气重,能在较低处扩散到相当远的地方,遇火源会着火回燃。若遇高热,容器内压增大,有开裂和爆炸的危险。 | ||||||||||||
|
急救 |
皮肤和眼睛接触:立即脱去被污染的衣着,用大量流动清水、肥皂水或生理盐水彻底15分钟冲洗。就医。吸入:迅速脱离现场至空气新鲜处。保持呼吸道通畅。如呼吸困难,给输氧。如呼吸停止,立即进行人工呼吸。就医。食入:禁止催吐。如果发生呕吐,让病人前倾或左侧位躺下(头部保持低位),保持呼吸道通畅,防止吸入呕吐物。仔细观察病情。禁止给有嗜睡症状或知觉降低,即正在失去知觉的病人服用液体。意识清醒者可用水漱口,然后尽量多饮水。寻求医生或医疗机构的帮助。 | ||||||||||||
|
操作主要事项 |
密闭操作,提供充分的局部排风。操作人员必须经过专门培训,严格遵守操作规程。建议操作人员佩戴自吸过滤式防尘口罩,戴化学安全防护眼镜,穿防毒物渗透工作服,戴橡胶手套。避免产生粉尘。避免与酸类、碱类接触。搬运时要轻装轻卸,防止包装及容器损坏。配备泄漏应急处理设备。倒空的容器可能残留有害物。 | ||||||||||||
|
泄漏处理 |
迅速撤离泄漏污染区人员至安全区,并进行隔离,严格限制出入。切断火源。建议应急处理人员戴自给正压式呼吸器,穿防毒服。尽可能切断泄漏源。防止流入下水道、排洪沟等限制性空间。小量泄漏:用砂土或其它不燃材料吸附或吸收。大量泄漏:构筑围堤或挖坑收容。用泵转移至槽车或专用收集器内,回收或运至废物处理场所处置。 | ||||||||||||
表7 乙醇主要理化性质及危险特性
|
标识 |
中文名 |
乙醇 |
英文名 |
Ethanol |
|
分子式 |
C2H5OH |
UN 编号 |
170 | |
|
分子量 |
46.07 |
CAS 编号 |
64-17-05 | |
|
理化特性 |
外观与性状 |
|||
|
熔点/℃ |
-114.3 |
沸点/℃ |
78.4 | |
|
密度 g/cm³ |
0.79(水) |
饱和蒸气压(kPa) |
/ | |
|
溶解性 |
||||
|
禁忌物 |
/ | |||
|
毒性及健康危害 |
刺激性 |
/ | ||
|
毒性 |
LD50(mg/kg,兔经口):7060LC50(mg/m3,兔经皮):37620 | |||
|
侵入途径 |
/ | |||
|
健康危害 |
本品为中枢神经系统抑制剂。首先引起兴奋,随后抑制。急性中毒:急性中毒多发生于口服。一般可分为兴奋、催眠、麻醉、窒息四阶段。慢性影响:在生产中长期接触高浓度本品可引起鼻、眼、粘膜刺激症状,头晕、疲乏、易激动、恶心等。 | |||
|
燃爆 特性 |
闪点/℃ |
12 |
自燃点/℃ |
/ |
|
危险特性 |
本品易燃,其蒸气与空气可形成爆炸性混合物。遇明火、高热能引起燃烧爆炸。与氧化剂接触发生化学反应或引起燃烧。在火场中,受热的容器有爆炸的危险。 其蒸气比空气重,能在较低处扩散到相当远的地方,遇明火会引着回燃。 | |||
|
有害燃烧 产物 |
/ | |||
|
灭火方法 |
尽可能将容器从火场移至空旷处。喷水保持容器冷却,直至灭火结束。 | |||
|
急救措施 |
皮肤接触 |
脱去污染的衣物,用肥皂及清水彻底冲洗皮肤。 | ||
|
眼睛接触 |
提起眼睑,用流动清水或生理盐水冲洗。就医。 | |||
|
吸入 |
迅速脱离现场至空气新鲜处。保持呼吸道通畅。如呼吸困难,给输氧。如呼吸停止,立即进行人工呼吸。就医。 | |||
|
食入 |
饮足量温水,催吐就医。 | |||
|
储运条件 |
储存于阴凉、通风的库房。远离火种、热源。保持容器密封。应与氧化剂、还原剂、碱类分开存放,切忌混储。采用防爆型照明、通风设施。禁止使用易产生火花的机械设备和工具。储区应备有泄漏应急处理设备和合适的收容材料。 | |||
|
泄漏 应急 处理 |
迅速撤离泄漏污染区人员至安全区,并进行隔离,严格限制出入。切断火源。建议应急处理人员戴自给正压式呼吸器,穿防静电工作服。尽可能切断泄漏源。防止流入下水道、排洪沟等限制性空间。小量泄漏:用砂土或其它不燃材料吸附或吸收。大量泄漏:构筑围堤或挖坑收容。用防爆泵转移至槽车或专用收集器内,回收或运至废物处理场所处置。 | |||
表8 油漆主要理化性质及危险特性
|
标 识 |
中文名:油漆 |
英文名:Nitrocellulosewooden fumiturevarnish | |
|
分子式: |
分子量: |
CAS 号: | |
|
危险货物编号:32198 |
UNNo .1139、1263、1293 | ||
|
燃烧 爆炸 危险 性 |
燃烧性:易燃 |
燃烧分解产物: | |
|
建规火险分级:甲 |
稳定性:稳定 | ||
|
闪点(℃):23 |
聚合危害:不能出现 | ||
|
爆炸极限(V/V%):无资料 |
避免接触的条件: | ||
|
自燃温度(℃): |
禁忌物:强氧化剂、酸类、碱类 | ||
|
危险特性:易燃、遇明火、高热即燃烧。蒸气能刺激眼睛和黏膜。吸入蒸气能产兴奋等症状。吸入高浓度蒸气能造成急性中毒。 | |||
|
消防措施:消防人员须穿戴防毒面具与消防服,可用干粉、抗溶性泡沫、干粉、砂土化碳灭火。用水保持火场中容器冷却。 | |||
|
毒性 |
接触限值: 毒理资料: | ||
|
对人体危害 |
蒸气能刺激眼睛和黏膜。吸入蒸气能产生眩晕、头痛、兴奋等症状。吸入高浓度蒸气能造成急性中毒。 | ||
|
急 救 |
皮肤接触:先用稀料擦清油污,再用肥皂彻底洗涤。 眼睛接触: 吸入:迅速脱离现场至空气新鲜处,安置休息并保暖。严重者就医诊治。 食入: | ||
|
泄漏 处理 |
疏散泄漏污染区人员至安全区,禁止无关人员进入污染区,切断火源。应急处理人员戴好防毒面具与手套。用砂土吸收,倒至空旷地方掩埋。对污染地面用油漆刀铲清,大面积泄漏应设雾状水幕抑爆。 | ||
表9 环氧/聚酯型水性涂料的理化性质和危险特性表
|
标识 |
中文名:环氧/聚酯型水性涂料 |
英文名:无 | ||
|
分子式:无 |
分子量:无 | |||
|
危险货物编号:无 |
UN编号:无 |
CAS号:无 | ||
|
理 化 性 能 |
外观与性状:干粉粉末,无气味。 | |||
|
溶解性:微溶于醇、酮、甲苯等非极性有机溶剂。 | ||||
|
熔点(℃):120,沸点(℃):无 |
相对密度(水=1):1.3-1.4 | |||
|
饱和蒸汽压( kPa ):无 |
相对蒸汽密度(空气=1):无 | |||
|
临界温度(℃):无 |
燃烧热(KJ/mol):无 | |||
|
临界压力:( MPa ): |
最小引燃能量(MJ):无 | |||
|
爆炸危险;易燃易爆 |
有害燃烧产物:无 | |||
|
闪点( ℃ ):无 |
爆炸极限%(( V / V)/:无 | |||
|
引燃温度(℃):无 |
聚合危险:/ | |||
|
稳定性:在常规实验室条件下稳定 |
禁配物:/ | |||
|
主要用途:用作金属表面涂料 | ||||
|
燃爆危险性与消防 |
危险特性:中等火灾,不易被明火点燃,加热到分解温度时不释放烟雾。 | |||
|
灭火剂:使用 B 类灭火剂(如化学干粉、二氧化碳等)。 灭火方法:穿适当的防护服,戴设备齐全的呼吸器。消防特殊指导:此物质的粉尘如遇上火源可能爆炸。 | ||||
|
对人体的危害 |
健康危害:侵入途径:可通过吸入、食入和皮肤接触吸收入人体。 健康危害:接触此化合物对人体无危害。 | |||
|
防护 措施 |
过程控制:接触本物或工作之后要洗手、洗澡。湿的或污染的衣物要及时更换,勿将工作服带出工作场所。 手部保护:处理此物质后,应马上清洗干净。 眼睛保护:避免眼睛接触粉尘,截下列一种或多种防护品,以避免眼睛接触粉尘,戴有防护片的安全眼镜,戴通气护目镜。 呼吸防护:避免吸入流化循环中产生的气体。 摄食:使用此产品不得进食,饮水或吸烟,用肥皂和水彻底清洗摄位。 | |||
|
安全 措施 |
【操作注意事项】加强通风,操作人员必须经过专门培训,严格遵守操作规程,操作人员戴化学安全防护眼镜,戴防护口罩,穿防尘服。远离和热源,工作场所,严禁吸烟,搬运时要轻装轻卸,防止包装容器损坏。 【贮存注意事项】遵守贮存规则,应远离火源。存在通风、干燥处避免直接与阳光接触,贮存温度不宜超过摄氏30℃. | |||
|
泄漏 处理 |
应急处理:用新鲜的空气对工作场所进行通风处理,回收溢出物,清除粉末,以避免扬尘。 人员防护:应急处理人员应该穿防护服,戴防护眼镜和防护ロ罩。 | |||
|
应急处置原则 |
【急救措施】如与皮肤接触,接触!此化合物对人体无危害,可用清水及肥皂清洗,如有不适请立即就医。 如误吞服:切勿饮用如奶类等含脂类饮品,请立即就医。 如与眼睛接触:需以大量清水洗最少20到30分钟,不要在患处使用任何药品,立即就医。 如吸入产品:即搬移吸入者至空旷通风地方,如吸入者感觉不适立即就医。 【灭火方法】 灭火方法:穿适当的防护服,戴设备齐全的呼吸器。灭火剂:使用 B 类灭火剂如化粉、氧化碳等)。 【废弃处置】废弃物处置方法:不要使用填埋或燃烧法处理残余物,最好咨询环保部门,以求得适当的弃置方法。 包装材料处置方法:按当地规定处置,被产品污染的包装材料要按残余产品处置。 | |||
表10 其他风险物质理化情况表
|
序号 |
原料 |
主要理化性质 |
|
1 |
消泡剂 |
主要为矿物油,无色半透明油状液体,无臭、无味,无毒,加热时略有石油样气味,不溶于水、乙醇,溶于挥发油,混溶于多数非挥发性油,对光、热、酸等稳定,但长时间接触光和热会慢慢氧化。 |
|
2 |
XG-95助剂 |
无毒、无色透明液体,能与水、醇互溶,微溶于醚。 广泛应用于油田气和煤气的脱硫净化乳化剂和酸性气体吸收剂、酸碱控制剂、聚氨酯泡沫催化剂。 |
|
3 |
乙二醇 |
乙二醇是无色无臭、有甜味液体,吞食有害。燃点为418℃。乙二醇能与水、丙酮互溶,但在醚类中溶解度较小。用作溶剂、防冻剂以及合成涤纶的原料。对动物有毒性,人类致死剂量约为1.6 g/kg。 |
|
4 |
色浆 |
辖区企业所用色浆主要为水性色浆,色粉50%助剂10%水40%。其中助剂中主要含有机硅,并含有少量的羧酸盐、聚氨酯等。色粉有毒性。 |
表11 次氯酸钠理化性质及危险特性
|
物质名称: 次氯酸钠 |
英文名称:Sodium hypochlorite solution |
CAS NO:7681-52-9 | ||
|
分子式:NaClO |
分子量:74.44 |
危险货物编号:23003 | ||
|
沸点(℃) |
102.2 |
相对密度(水=1) |
1:1 | |
|
饱和蒸气压(kPa) |
2.67(25℃) |
熔点(℃) |
-6 | |
|
蒸气密度(空气=1) |
0.6 |
溶解性 |
易溶于水、碱液 | |
|
外观与性状 |
微黄色溶液,有似氯气的气味。 | |||
|
稳定性 |
不稳定 | |||
|
火灾爆炸危险数据 | ||||
|
闪点(℃) |
/ |
爆炸极限 |
/ | |
|
灭火剂 |
雾状水、泡沫、二氧化碳。 | |||
|
灭火方法 |
灭火方法及灭火剂:消防人员必须穿全身耐酸碱消防服。灭火注意事项:消防人员必须穿全身耐酸碱消防服,上风方向灭火。 | |||
|
危险特性 |
易燃,有毒,具刺激性。与空气混合能形成爆炸性混合物。遇明火、高热能引起燃烧爆炸。与氟、氯等接触会发生剧烈的化学反应。若遇高热,容器内压增大,有开裂和爆炸的危险。生态毒性:该物质对环境有危害,应特别注意对水体的污染,对鱼类和动物应给予特别注意。 | |||
|
禁忌物 |
避免还原剂、酸类、碱类接触 |
燃烧(分解)产物 |
/ | |
|
健康危害数据 | ||||
|
侵入途径 |
吸入、吸食、经皮吸收 | |||
|
急性毒性 |
LD505800mg/kg(小鼠经口) | |||
|
健康危害:次氯酸钠放出的游离氯可引起中毒,亦可引起皮肤病。已知本品有致敏作用。用次氯酸钠漂白液洗手的工作,手掌大量出汗,指甲变薄,毛发脱落。 | ||||
|
急救措施: 皮肤接触:立即脱去污染的衣服,用大量流动清水彻底冲洗。眼睛接触:立即提起眼睑,用流动清水或生理盐水冲洗,就医。吸入:立即脱离现场至空气新鲜处,必要时进行人工呼吸,就医。食入:立即就医。 | ||||
|
储存注意事项:储存于阴凉、干燥、通风良好的仓间。应与易燃或可燃物、碱类、金属、粉末等分开存放,不可混储混运。 运输注意事项:本品铁路运输时限使用耐压液化气企业自备罐车装运,装运前需报有关部门批准。铁路运输时应严格按照铁道部《危险货物运输规则》中的危险货物配装表进行配装。严禁与还原剂或易燃可燃物、酸类、碱类等混装混运。夏季应早晚运输,防止日光暴晒。公路运输时要按规定路线行驶,禁止在居民区和人口稠密区停留。铁路运输时要禁止溜放。 | ||||
|
应急处理:疏散泄漏污染区人员至安全区,禁止无关人员进入污染区,建议应急处理人员戴好防毒面具,穿相应的工作服。不要直接接触泄漏物,在确保安全情况下堵漏。用大砂土、蛭石或其它惰性材料吸收,然后转移至安全场所。 消除方法:立即切断泄漏源,小屋泄漏用大量水冲洗。如大量泄漏,利用围堤收容,然后收集、转移、回收或无害处理后废弃。 | ||||
表12 盐酸理化性质及危险特性
|
物质名称: 盐酸 |
英文名称:hydrochloric acid |
CAS 7647-01-0 | ||
|
分子式:HCl |
分子量:36.46 |
危险货物编号:第8.1 类 酸性腐蚀品 | ||
|
沸点(℃) |
108.6(20%) |
相对密度(水=1) |
1.20 | |
|
饱和蒸气压(kPa) |
30.66(21℃) |
熔点(℃) |
-114.8(纯) | |
|
蒸气密度(空气=1) |
1.26 |
溶解性 |
与水相混溶 | |
|
外观与性状 |
无色无臭透明液体,由于纯度不同,颜色自无色、黄色至棕色,有时呈浑浊状。 | |||
|
稳定性 |
稳定 | |||
|
火灾爆炸危险数据 | ||||
|
闪点(℃) |
/ |
爆炸极限 |
/ | |
|
灭火剂 |
碱性物质:如碳酸氢钠、碳酸钠、消石灰、大量水等 | |||
|
灭火方法 |
用碱性物质如碳酸氢钠、碳酸钠、消石灰等中和。也可用大量水扑救。 | |||
|
危险特性 |
能与一些活性金属粉末发生反应, 放出氢气。遇氰化物能产生剧毒的氰化氢气体。与碱发生中合反应,并放出大量的热。具有较强的腐蚀性。 | |||
|
禁忌物 |
碱金属、水、强还原剂、易燃或可燃物。 |
燃烧(分解)产物 |
氯化氢 | |
|
健康危害数据 | ||||
|
侵入途径 |
吸入、食入 | |||
|
急性毒性 |
Ⅲ类 | |||
|
健康危害:对皮肤、粘膜等组织有强烈的刺激和腐蚀作用。蒸汽或雾可引起结膜水肿、角膜混浊,以致失明,引起呼吸道刺激,重者发生呼吸困难和肺水肿;高浓度引起喉痉挛或声门水肿而窒息死亡。口服后引起消化道烧伤以致溃疡形成;严重者可能有胃穿孔、腹膜炎、肾损害、休克等。皮肤灼伤轻者出现红斑,重者形成溃疡;溅入眼内可造成灼伤,甚至角膜穿孔、全眼失明。 | ||||
|
急救措施: 皮肤接触:脱去被污染的衣着,用流动的清水彻底冲洗皮肤。眼睛接触:提起眼睑,用大量流动清水或生理盐水冲洗至少15分钟。就医吸入:迅速脱离现场至空气新鲜处。呼吸困难时给输氧。如呼吸停止,立即进行人工呼吸。就医。食入:饮足量温开水,催吐,就医。 | ||||
|
储存注意事项:储存于阴凉、通风的库房。库温不超过30℃,相对湿度不超过85%。保持容器密封。应与碱类、胺类、碱金属、易(可)燃物分开存放,切忌混储。储区应备有泄漏应急处理设备和合适的收容材料。 | ||||
|
泄漏应急处理:迅速撤离泄漏污染区人员至安全区,并进行隔离,严格限制出入。建议应急处理人员戴自给正压式呼吸器,穿防酸碱工作服。不要直接接触泄漏物。尽可能切断泄漏源。小量泄漏:用砂土、干燥石灰或苏打灰混合。也可以用大量水冲洗,洗水稀释后放入废水系统。大量泄漏:构筑围堤或挖坑收容。用泵转移至槽车或专用收集器内,回收或运至废物处理场所处置。 | ||||
附件9-1
突发环境事件报告表(初报)
|
报告方式 |
1 |
电话报告 |
报告人 |
内部 |
|
|
2 |
书面报告 |
外部 |
|||
|
报告时间 |
年 月 日 时 分 | ||||
|
单位名称 |
|||||
|
地址 |
省市区街道(乡、镇)路号 | ||||
|
法人代表 |
联系电话 |
||||
|
传真 |
Emai1 |
||||
|
发生位置 |
设备、设施、名称 |
||||
|
物料名称 |
|||||
|
类型 |
泄漏、火灾、爆炸、其它 | ||||
|
污染物名称 |
数量 |
排放去向 | |||
|
已污染的范围 |
|||||
|
可能受影响的区域 |
|||||
|
潜在的危害程度转化方式的趋向 |
|||||
|
已采取的 应急措施 |
|||||
|
建议采取措施 |
|||||
|
直接人员伤亡和财产经济损失 |
|||||
附件9-2
突发环境事件报告表(续报)
|
报告方式 |
电话报告或网络报告 |
报告人 |
||
|
报告时间 |
年 月 日 时 分 | |||
|
单位名称 |
||||
|
地址 |
省市区街道(乡、镇)路号 | |||
|
法人代表 |
联系电话 |
|||
|
传真 |
Emai1 |
|||
|
发生位置 |
设备、设施、名称 |
|||
|
物料名称 |
||||
|
类型 |
泄漏、火灾、爆炸、其它 | |||
|
污染物名称 |
数量 |
排放去向 | ||
|
事件发生的原因 |
||||
|
事件发生的过程 |
||||
|
事情进展情况 |
||||
|
采取的应急措施 |
||||
附件9-3
突发环境事件报告表(续报)
|
报告方式 |
电话报告或网络报告 |
报告人 |
||
|
报告时间 |
年 月 日 时 分 | |||
|
单位名称 |
||||
|
地址 |
省市区街道(乡、镇)路号 | |||
|
法人代表 |
联系电话 |
|||
|
传真 |
Emai1 |
|||
|
发生位置 |
设备、设施、名称 |
|||
|
物料名称 |
||||
|
类型 |
泄漏、火灾、爆炸、其它 | |||
|
污染物名称 |
数量 |
排放去向 | ||
|
报告正文: 一、处理事件的措施、过程和结果; 二、污染的范围和程度; 三、事件潜在或间接的危害、社会影响 四、处理后的遗留问题; 五、参加处理工作的有关部门和工作内容; 六、有关危害和损失的证明文件等详细情况。
(不够可附页) | ||||
附件10
主要环境风险物质污染应急处置方案
应急处置方案一:储油罐区汽油/柴油发生泄漏
一、储油罐区汽油/柴油发生泄漏,未引发火灾爆炸事故
(一)现场疏散隔离与保护
设置警示标志及警戒线,派专人警戒,除应急处置人员进入外,其他人员禁止进入警戒区;应急救援人员穿戴防静电防火服、空气呼吸器,携带救援设备进入泄漏现场;现场应急人员用可燃气体检测仪监视检测警戒区内的气体浓度,所有人员随时做好撤离准备。
(二)切断污染源
停止事故罐组的给油和输油,查找泄漏点,若泄漏点位于油罐外如管道、阀门等时,应关闭管道或阀门两端的截止阀,在保证安全的前提下对破裂口用楔子、卡箍法堵漏,随后用高标号速冻水泥覆盖加固;因罐体破损发生泄漏时,应立即开启转油泵,对事故罐内油料转移至其他同类(或有空余容量)油罐。
(三)外泄油料处理
关闭泄漏罐组防火堤雨水排口,油料少量泄漏,用泡沫或干粉覆盖污油,用吸油毡对泄漏的污油进行吸附,对油污上方用水雾喷射改变蒸汽云飘逸方向,使其到安全空旷地带扩散;油料大量泄漏,用泡沫和干粉覆盖油污,减少蒸发,用油罐车对泄漏的污油进行收集转运,再用吸油毡对泄漏的污油进行吸附,对油污上方用水雾喷射改变蒸汽云飘逸方向,使其到安全空旷地带扩散。
(四)泄漏油料进入雨水系统
关闭防火堤雨水排口,开启防火堤污水阀门;在雨水沟沿线暗沟或管道入口处用沙袋进行拦截;将含油废水转运至应急事故池;用泡沫干粉或砂土覆盖对防火堤及雨水明沟内污油覆盖,再用吸油毡对泄漏的污油进行吸附。事后将吸油毡交有资质单位处理。
二、储油罐区汽油/柴油发生泄漏后引发火灾爆炸事故
(一)火灾、爆炸救援
1.指挥部接到事故报告后,立即启动应急预案;并拨打外部救援电话请求救援,请求当地政府部门和周边消防、医院救援;隔离火灾爆炸区周边200m范围,严禁无关人员进入隔离区;
2.应急救援人员穿戴防静电防火服、空气呼吸器,携带救援设备进入事故现场进行先期消防灭火,时刻关注火势情况,随时做好撤离准备。待消防队伍到达后配合其对事故区域进行灭火救援;
3.对火灾爆炸罐区喷射泡沫、干粉灭火,对相邻储罐喷水冷却,按规定转移罐内剩余油料。
(二)消防废水处置
1.关闭防火堤雨水排口,开启污水排口,将消防废水引入应急事故池,并进行后续处理。
2.对进入雨水系统的消防废水,在罐区防火堤雨水排口处进行拦截;若油污在库区地面蔓延,采用吸油毡、消防沙等对油污进行吸附,并将水抽回至应急事故池;事后将吸油毡、消防沙等交有资质单位处理。
(三)爆炸、灭火结束后处置措施
灭火结束后,保护现场,配合有关部门的调查处理工作,并配合做好伤亡人员的善后处理。调查处理完毕后,指导人员进行现场清理,尽快恢复运行。
应急处置方案二:液氨泄漏
一、风险分析
液氨钢瓶易在易熔塞处泄漏、瓶阀泄漏、瓶体焊缝泄漏。应急处置不当可能引发中毒、爆炸事故。
二、处置程序
(一)火灾事故的应急处理措施
1.立即关停生产设备、氨输送系统运行,关闭进氨阀,关闭总电源,打开流程放空阀放空。
2.安排人员立即向119 报警,向区紧急救援指挥部报告并求救。
3.抢险组立即关闭储罐下游阀,停止生产,关闭氨气输送系统,打开排空阀放空。
4.组织无关人员撤离现场,并负责设置现场警戒线,组织周围群众撤离危险区,向上风方向并离出事地点50 米外转移,根据事态发展进一步扩大疏散范围。
附件12
花溪街道行政区域图

附件13
突发环境事件应急演练图片资料



巴南区政府网